
SAP ERP (Enterprise Resource Planning) is a commercial software that integrates all the information in a single software, considering various factors such as time and cost. Organizations can easily meet their business demands with the help of SAP.
SAP MM is the short form for SAP Material Management system. The roles of SAP MM in a business process are as follows −
A business process in SAP is termed as a “module”.
SAP MM is a part of logistics functions and it helps in managing the procurement activities of an organization.
It supports all aspects of material management (planning, control, etc.).
It is the backbone of logistics that incorporates modules such as Sales and Distribution, Production Planning, Plant Maintenance, Project Systems, and Warehouse Management.
The features of a SAP MM system are as follows −
SAP MM is one of the modules of SAP that deals with material management and inventory management.
Material Management as a process ensures no shortage of materials or any gaps in the supply chain process of the organization. SAP MM speeds up the procurement and material management activities, making the business run smoothly with complete time and cost efficiency.
It deals with managing the materials (products and/or services) and resources of an organization with the aim of accelerating productivity and reducing costs. At the same time, SAP MM is quite versatile to accommodate changes that are frequent in any business environment.
It deals with the Procurement Process, Master Data (Material & Vendor Master), Account Determination & Valuation of Material, Inventory Management, Invoice Verification, Material Requirement Planning, etc.
The first step to understand SAP is to have a basic knowledge of its various screens. The following sections describe how to navigate through the screens available in SAP and how to use the functionalities of the standard toolbar.
Log on to the SAP ERP server. The SAP login screen will prompt you for the User ID and the Password. Provide a valid user ID and password and press enter. The user id and password are provided by the system administrator. The login screen appears as follows −
The following screenshot shows the toolbars available on the SAP screen. −
Given below is a brief description of the available toolbars −
Menu Bar − Menu bar is the topline of the dialog window in the SAP system.
Standard Toolbar − This toolbar includes standard functions such as save, top of page, end of page, page up, page down, print, etc.
Title Bar − Title bar displays the name of the application/business process you are currently in.
Application Toolbar − Application-specific menu options are available on this toolbar.
Command Field − To start a business application without navigating through menu transactions, some logical codes are assigned to the business processes. Transaction codes are entered in the command field to start an application directly.
Exit keys are used to exit the module or to log off. They are used to go back to the last accessed screen. The following screenshot highlights the standard exit keys used in SAP −
For creating a new session, we use the following keys shown in the screenshot below −
It is a good practice to log off from the SAP system when you finish your work. There are several ways to log off from the system, but it can be done using the following instructions as shown in the screenshot below −
Every organization acquires material or services to complete its business needs. The process of buying materials and obtaining services from vendors or dealers is called procurement. Procurement should be done in such a way that materials are ordered in correct quantity, with a proper value at the proper time. It is subdivided into following parts −
Basic procurement is a process of acquiring goods or services in the right quantity, at the right price, and at the right time. However it is critical to maintain a right balance between quantity, price, and time. Consider the following example −
Organizations try and keep inventory levels at a minimum, due to the prices associated with high levels of inventory; at the same time, it can be detrimental to stop production due to shortage of raw materials.
Getting the minimum price for a product or service is often necessary, however it is equally important to maintain a balance between the product availability, quality, and vendor (seller) relations.
Procurement in most modern organizations follow some sequential steps which are described below −
Procurement process starts with gathering information about a product and its quantity. Then for the required products and services, it is necessary to look for suppliers who can satisfy the requirements.
After gathering the requirements, one looks for the suppliers who can fulfill those requirements. Based on that, quotation requests or information requests are sent to the suppliers or they are contacted directly.
Once the supplier is known, the product/service quality is checked, and any necessities for services such as installation, warranty, and maintenance parameters are investigated. Some samples of the products can be obtained for quality examination.
Some negotiations with suppliers is made regarding the price, availability, and delivery schedule of the products/services. Thereafter, a contract is signed that is a binding legal document between the supplier and the ordering party. A contract will include all necessary information such as price and quantity of material, delivery date, etc.
Ordered material is shipped, delivered to the ordering party, and the supplier is paid accordingly. Training and installation of product or services may also be included.
As the products/services are consumed, the performance of the products or services is evaluated and any follow-up service support, if required, is analyzed.
Once the products or services are consumed or the contract expires and needs to be renewed, or the product or service is to be re-ordered, the experience with the vendors and service providers is reviewed. If the products or services are to be re-ordered, the company decides whether to order from the previous supplier or think about new suppliers.
The following figure illustrates the flow of basic procurement activities −
A brief introduction of the procurement activities is given below −
| Sr.No. | Procurement Activities & Description |
|---|---|
| 1 | Determination of requirement It is the logical subdivision where it is determined what material or services are required, and which supplier can fulfill the requirements. |
| 2 | Creating Purchase Requisition It is the phase in which the purchasing department is informed about the requirement of items or services. A requisition is an internal document. |
| 3 | Creating Purchase Order It is the phase when an order is created from requisition and it is approved and assigned to a supplier. |
| 4 | Goods receipt/ Invoice Received It is the phase in which the material is received by the company and its condition and quality are being inspected. In this phase, an invoice is received from the vendor (seller). |
| 5 | Invoice verification/ Vendor Payment It is the phase in which the vendor (seller) is paid from the company and reconciliation of the invoice and PO is accomplished. |
There are two types of basic procurement −
Procurement for Stock vs Consumption
External vs Internal Procurement
The following points show the difference of Procurement for Stock vs. Consumption −
Procurement for Stock − A stock material is a material that is kept in stock. These materials are kept in stock once received from the vendor. The stock of this material keeps on increasing or decreasing based on the amount of quantity received or issued. To order a material for stock, the material must have a master record within the system.
Procurement for Direct Consumption − When the procurement is for direct consumption, i.e., it will be consumed as soon as it is received, the user should specify the consumption purpose. To order a material for consumption, the material may have a master record within the system.
The following points show the difference of External vs Internal Procurement −
External procurement − It is the process of procuring goods or services from external vendors. There are three basic forms of external procurement generally supported by the purchasing component of the IT system.
One-time orders are generally used for material and services that are ordered irregularly.
Longer-term contracts with the subsequent issue of release orders − For materials that are being ordered regularly and in large quantities, we can negotiate deal with the vendor (seller) for pricing or conditions & record then in a contract. In a contract you also specify the validity date.
Longer-term scheduling agreements and delivery schedules − If a material is ordered on an everyday basis and is to be delivered according to an exact time schedule, then you set up a scheduling agreement.
Internal Procurement − Large corporate organizations may own multiple separate businesses or companies. Internal Procurement is process of getting material and services from among identical company. So, each of these companies maintains a complete bookkeeping system with separate Balance, Profit & Loss Statements so that when trade occurs between them it will be recorded.
Special stocks are the stocks that are managed differently, as these stocks do not belong to the company. Special stocks are kept at some particular location. Special procurement and special stock types are divided into the following categories −
Consignment stocks are those material that is available at our store premises, however it still belongs to the vendor (seller) of the material. If you utilize the material from consignment stocks, then you have to pay to the vendor.
In third-party processing, a company passes on a sales order to the associate external vendor (seller) who sends the goods directly to the customer. The sales order is not processed by the company, but by the vendor (seller). Third-party items can be entered in purchase requisitions, purchase orders, and sales orders.
In pipeline handling, the company need not order or store the material involved. It is obtainable as and when required via a pipeline (for example, oil or water), or another style of cable (such as electricity). The material that is consumed is settled with the vendor (seller) on a regular basis.
The company orders goods from a vendor (seller). The goods are delivered with returnable transport packaging (pallets, containers) that belongs to the vendor (seller) and is stored at the customer premises until they return it to the company.
The vendor (the subcontractor) receives components from the ordering party with the help of which it produces a product. The product is ordered by your company through a purchase order. The components required by the vendor (seller) to manufacture the ordered product are listed in the purchase order and provided to the subcontractor.
Goods are procured and supplied within a company. One plant orders the goods internally from another plant (receiving plant/issuing plant). The goods are procured with a special type of purchase order – the stock transport order. You'll be able to request and monitor the transfer of goods with a stock transport order.
Organization structure is the framework of a company according to which business is conducted in every company. Organization structure consists of many levels having direct or indirect relationship with one another. Organization structure is also referred as enterprise structure. Enterprise structure is made up of many organizational units having relationship with one another.
When a client purchases SAP, it comes in a CD in the form of a software. When SAP is first installed, it has its standard setup that needs to be configured according to the needs of the client, i.e., organization.
Configuration of SAP is done with the help of an implementation guide, known as IMG. It is used to add fields, to change field names, to modify dropdown lists, etc. to adjust according to the functionality of an organization. IMG is where we define the enterprise structure and other settings that are required for the functioning of SAP according to the requirements of an organization.
To perform any type of configuration according to the requirements of an organization, the first step is to reach the implementation guide (IMG) screen. We can reach the implementation guide in two ways −
We can navigate through the following path to reach out to IMG −
SAP Easy Access ⇒ Tools ⇒ Customizing ⇒ IMG ⇒ Execute Project
The best and simple way to reach out any SAP screen is the TCode, i.e., transactional code. Transactional code is used to reach out to IMG: SPRO (SAP Project Reference Object). Enter the transaction code in the command field and then click on enter.
IMG screen can be reached out just by following the steps given below −
After SPRO, on the next screen, click on SAP Reference IMG.
The next screen will appear as follows. This is the final screen from where we can do configurations.
The main menu paths for MM area are as follows −
SAP Customizing Implementation Guide (IMG) ⇒ Enterprise Structure ⇒ Definition
SAP Customizing Implementation Guide (IMG) ⇒ Enterprise Structure ⇒ Assignment
SAP Customizing Implementation Guide (IMG) ⇒ General ⇒ Material Master
SAP Customizing Implementation Guide (IMG) ⇒ Materials Management
Every organization has some framework or structure according to which the whole business runs. An enterprise structure is the structure that represents an enterprise in the SAP ERP system. It is subdivided into various organizational units which, for legal reasons or business-related reasons, are grouped together.
An enterprise structure defines various levels in an organization. These levels are placed according to some hierarchy. Each level has some specific functionality associated with it, which in a combined way describes the working of an organization. In addition, an enterprise structure defines various organizational units that are present in an enterprise. The organizational structure in MM consists of the following organizational levels −
The following diagram depicts one such organizational structure that describes the levels incorporated in an organization. It puts the client at the topmost, followed by multiple company code, followed by multiple plants, plants having multiple storage location with their own or centralized purchasing organizations.
In the following sections, we will look into each of the units that constitute an enterprise structure.
A client has the following attributes −
Client is a commercial organizational unit in R/3 system.
It has its own set of master data with independent table sets.
According to hierarchy, a client occupies the highest level in a SAP system.
Data that is maintained at the client level is valid for all organizational levels.
A company code has the following attributes −
Within client, a company code is an independent accounting unit.
It is a legal entity that has its own profit, loss and balance statement.
It is the smallest unit in an organization for which a complete independent account set can be replicated.
The basic points to be noted about a plant are as follows −
Plant is an organizational unit within a company where activities take place. A plant will produce goods and make goods available for the company.
It is a unit having manufacturing facility, warehouse distribution center, or a regional sales office within logistic. It subdivides an enterprise in different aspects.
A storage location has the following attributes −
Storage location is an organizational unit, which actually differentiates between different material stocks in a plant.
Storage location is a place where stock is kept physically.
A plant can consist of multiple storage locations. All data is stored at storage location level for a particular storage location.
The points to be noted about a Purchasing Organization are as follows −
A purchasing organization is an organizational unit under a company or a plant that is responsible for the procurement activities according to requirements. It is responsible for external procurement.
A purchasing organization can be at the client level, which is known as a centralized purchasing organization.
A purchasing organization can also be at the company or plant level, which is known as company-specific or plant-specific purchasing organization.
Different forms of purchasing can be described as follows −
Purchasing organization is not assigned to any company code. It procures for all company codes belonging to different client.
Purchasing organization is assigned to a company code only. The plant belonging to the company code can purchase through this purchasing organization.
Purchasing organization is assigned to a plant. Only this specific plant can purchase through this purchasing organization.
The attributes of a purchasing group are as follows −
Purchasing group is an organizational unit responsible for the everyday procurement activities within an organization.
It is a buyer or a group of buyers responsible for the procurement activities in a purchasing organization.
An organization structure can be defined as the framework of a company that describes the entire structure and functioning of the company. Organization structures are split into different levels and each level is placed according to a hierarchy. These levels have direct or indirect relationship with one another. The various levels in a standard organization are as follows −
All the Definitions in SAP are given through the Display IMG screen as shown below −
IMG ⇒ Enterprise Structure ⇒ Definition
Company is the topmost organizational unit after client, which incorporates individual financial accounting statements of several company codes. A company can have many company codes. In SAP, it is optional to create a company. The following steps will take you through the procedure of creating company.
IMG ⇒ Enterprise Structure ⇒ Definition ⇒ Financial Accounting ⇒ Define Company
TCode: OX15
Step 1 − On the Display IMG screen, select Define Company execute icon by following the above path.
Step 2 − Click the New Entries icon.
Step 3 − Fill in all the necessary details such as name of the company, address of the company with street number, city, country, and postal code.
Step 4 − Click the Save icon after filling the required information. A new company will be created.
A Company Code is the smallest organizational unit after company, for which the standalone financial accounting's profit and loss statements can be withdrawn. Many company codes can be assigned to one company. The following steps depict how to create a company code.
IMG ⇒ Enterprise Structure ⇒ Definition ⇒ Financial Accounting ⇒ Edit, Copy, Delete, Check Company Code
TCode: OX02
Step 1 − On the Display IMG screen, select Edit, Copy, Delete, Check Company Code execute icon, by following the above path.
Step 2 − Click the New Entries button.
Step 3 − Fill in all the necessary details like Company code, company name along with city, country, currency, language.
Step 4 − Click the Save icon after filling the required information. A new company code will be created.
A Plant is an organizational unit within a company where activities take place. A plant will produce goods and make goods available for the company. The following steps will take you through the procedure of creating a plant −
IMG ⇒ Enterprise Structure ⇒ Definition ⇒ Logistic General ⇒ Define, Copy, Delete check plant
TCode: OX10
Step 1 − On the Display IMG screen, select Define, Copy, Delete check plant execute icon, by following the above path.
Select Define Plant icon to create a new plant.
Step 2 − Click the New Entries icon.
Step 3 − Fill in all necessary details like plant name along with detailed information like Language, House no., city, country, region, postal code.
Step 4 − Click the Save icon after filling the required information. A new plant will be created.
A Storage Location is an organizational unit, which actually differentiates between the different material stocks in a Plant. Storage location is a place where stock is kept physically. A plant can consist of multiple storage locations. All data is stored at a storage location level for a particular storage location. Follow the steps given below to create a Storage Location −
IMG ⇒ Enterprise Structure ⇒ Definition ⇒ Materials Management ⇒ Maintain Storage Location
TCode: OX09
Step 1 − On the Display IMG screen, select Maintain Storage Location execute icon, by following the above path.
Step 2 − Enter the name of the plant for which you want to create the storage location.
Step 3 − Click the New Entries icon.
Step 4 − Enter the name of the storage location along with its description. Click the Save icon after filling the required information. A new Storage Location will be created.
A Purchasing Organization is an organizational unit under Company or Plant that is responsible for procurement activities according to requirements. It is responsible for external procurement. A purchasing organization can be specific to a plant or a company. Following the steps given below to create a Purchasing Organization −
IMG ⇒ Enterprise Structure ⇒ Definition ⇒ Materials Management ⇒ Maintain Purchasing Organization
TCode: OX08
Step 1 − On the Display IMG screen, select Maintain Purchasing Organization execute icon, by following the above path.
Step 2 − Click the New Entries icon.
Step 3 − Enter the name of the purchasing organization along with its description.
Step 4 − Click the Save icon after filling the required information. A new Purchasing Organization will be created.
A Purchasing Group is an organizational unit that is responsible for the everyday procurement activities within an organization. The steps given below depict how to create a Purchasing Group −
IMG ⇒ Materials Management ⇒ Purchasing ⇒ Create Purchasing Group
TCode: OME4
Step 1 − On the Display IMG screen, select Maintain Purchasing Group execute icon, by following the above path.
Step 2 − Click the New Entries icon.
Step 3 − Enter the name of the purchasing group along with its description.
Step 4 − Click the Save icon after filling the required information. A new Purchasing Group will be created.
All the organizational units combined together form the framework of a company. These organizational units can be considered as different levels that describe the structure of an enterprise. Every level has a particular functionality associated with it. Also, every level in one or the other way is related to each other. These levels are placed according to some hierarchy, Company being at the top.
To establish a relationship between these levels, we have to assign them to one or other in such a way that they still lie in the same hierarchy. For example: As Company is at the top level and plant is below it, it is necessary that the plant has some relation with the company. As the plant is a sub-part or a smaller division of the company, it will be assigned to the company. A standard SAP has the following four basic and essential assignments −
All the assignments in SAP are done through the Display IMG screen, as shown in the following screenshot.
Path to Reach Assignment − IMG ⇒ Enterprise Structure ⇒ Assignment
Plant is one level below the company code. So, we need to assign a plant to a company code. Follow the steps given below to assign a plant to a company code −
IMG ⇒ Enterprise Structure ⇒ Assignment ⇒ Assign Plant to Company Code
TCode: OX18
Step 1 − On the Display IMG screen, select Assign plant to company code execute icon, by following the above path.
Step 2 − Click the New Entries icon.
Step 3 − Enter the name of the plant and company code. Click the Save button. Plant is now assigned to company code.
A purchasing organization can be set at company code level; it is called a centralized purchasing organization. So we need to assign this purchasing organization to the company code. The following steps take you through the procedure of assigning a purchasing organization to a company code −
IMG ⇒ Enterprise Structure ⇒ Assignment ⇒ Materials Management ⇒ Assign Purchasing Organization to Company Code
TCode: OX01
Step 1 − On the Display IMG screen, select Assign Purchasing Organization to Company Code execute icon, by following the above path.
Step 2 − We can view an existing assignment and can change it accordingly. Click the Save button after making changes. Purchasing organization is now assigned to the company code.
A purchasing organization can be plant specific, i.e., it can be set at the plant level. In such cases, we need to assign the purchasing organization to a plant. Follow the steps given below to assign a purchasing organization to a plant −
IMG ⇒ Enterprise Structure ⇒ Assignment ⇒ Materials Management ⇒ Assign Purchasing organization to Plant
TCode: OX17
Step 1 − On the Display IMG screen, select Assign Purchasing Organization to Plant, by following the above path.
Step 2 − Click the New Entries button.
Step 3 − Enter the name of the plant and the purchasing organization. Click the Save button. Purchasing organization is now assigned to plant.
Standard purchasing organization is the default purchasing organization. We can sometimes assign the standard purchasing organization to some specific plant if we want to have the default purchasing organization for that plant. Follow the steps given below to assign the standard purchasing organization to a plant −
IMG ⇒ Enterprise Structure ⇒ Assignment ⇒ Materials Management ⇒ Assign Standard Purchasing Organization to Plant
TCode: SPRO
Step 1 − On the Display IMG screen, select Assign Standard Purchasing Organization to Plant, by following the above path.
Step 2 − We can view the existing assignment and can change it accordingly. Click the Save button after making changes. Standard purchasing organization is now assigned to plant.
SAP R/3 works on real-time data, i.e., there is no time lag between data entry and data availability. The important thing while creating any data is to maintain data integrity. SAP R/3 data is categorized into two −
Master data − Data that is created centrally, and is valid for all applications. It remains constant over time but we need to update it on a regular basis. For example: Vendor is a type of master data that is used for creating purchase orders or contracts.
Transactional data − Data that is associated with processing of business transaction is transactional data.
SAP Master Data is of the following two types −
Material Master Data
Vendor Master Data
The key points to note about material master data are as follows −
This is the enterprise main source of material-specific data. This data will include information on the materials that a company can procure, produce, store, or sell.
Since there are different departments in an enterprise and each department works on some specific material, they will enter different information regarding their material. So, each user department has its own view of the material master record. The data screens that are used to create material master can be divided into two categories −
Main Data − This will include basic data (base unit of measure, weight), purchasing data (over tolerance and under tolerance), accounting data (standard price, moving price).
Additional Data − This will include additional information like short description about material, currency etc.
Material master has four characteristics, which we will discuss one by one in the following sections.
Materials with some common attributes are grouped together and they are assigned to a material type. It differentiates the materials and allows organizations to manage different materials in a systematic manner in accordance to a company’s requirement. For example, raw material and finished products are some of the material types. Material type can be created by following the steps given below.
IMG ⇒ Logistics General ⇒ Material Master ⇒ Basic Settings ⇒ Material Types ⇒ Define Attributes of Material Types
TCode: OMS2
Step 1 − On the Display IMG screen, select Define Attributes of Material Types, by following the above path.
Step 2 − Click the New Entries button.
Step 3 − Fill in the required information such as name of material type and description. Click on Save. A new material type will be created.
Material group is a wider range of material type. Materials with some common attributes are taken together and they are assigned to a material group. For example: We have some materials that are to be packaged, so the material type can be electrical or food products, but we can group these material types and put them in the packaged material group. Follow the steps given below to create a Material Group.
IMG ⇒ Logistic General ⇒ Material Master ⇒ Settings for Key Fields ⇒ Define Material Groups
TCode: OMSF
Step 1 − On the Display IMG screen, select Define Material Groups, by following the above path.
Step 2 − Click the New Entries button.
Step 3 − Enter the name of the material group along with its description. Click the Save button. A new material group will be created.
When we create a material master record, every material is recognized by a unique number that is known as the material number. We can assign a number to a material through two ways −
External number assignment − While creating a material, you have to enter your own number (containing alphabets or digits), and that should be unique.
Internal number assignment − While creating a material, you need not enter any number. The system automatically generates a unique number to that material.
Define Number Range −
Internal number range can be defined by following the steps given below −
IMG ⇒ Logistic General ⇒ Material Master ⇒ Basic Settings ⇒ Material Types ⇒ Define Number Range for Each material Type
TCode: MMNR
Step 1 − On the Display IMG screen, select Define Number Range for Each Material Type, by following the above path.
Step 2 − Click the Intervals button.
Step 3 − We can define a number range here and EXT (external tab, if it is checked, then an external number can be assigned in that material). Click the Save button. Number Range is now defined for the material.
After defining, we need to assign it to a material group. Follow the steps given below to assign a number range.
Step 1 − On the same screen, select the Groups tab.
Step 2 − For a particular material group, we can assign a number range here. Click on Save. The number range is now assigned to the material group.
Material master contains information on all materials that a company procures, produces, or sells. It contains central data that is available at all the levels. Follow the steps given below to create a material master −
Logistics ⇒ Materials Management ⇒ Material Master ⇒ Material ⇒ Create Material
TCode: MM01
Note − For any create transaction, we use 01, for edit 02, for display 03 as suffix.
Step 1 − On the SAP Menu screen, click the create button by following the above path.
Step 2 − Fill in all the required details such as material number (if external number assignment), material type, industry sector, etc.
Step 3 − Select the views you want to maintain for your material.
Step 4 − Enter the name of the plant and the storage location.
Step 5 − Enter the required information in your material views such as unit of measure, currency, standard price, moving price, etc. Click on Save. A new material will be created.
The key points about vendor master are as follows −
Vendor Master Data is the enterprise main source of vendor-specific data. It includes information on vendors from which a company can procure, or can sell.
A vendor master record contains information such as vendor's name, address, etc.
Data in a vendor master record is divided into three categories −
General Data − General data is maintained at client level and it is valid for all organizational levels.
Accounting Data − Accounting data is maintained at company level and it is valid for all plants belonging to that company.
Purchasing Data − Purchasing data is maintained at purchasing organization level.
Vendor master has three characteristics, which we will discuss one by one in the following sections.
Vendors are categorized according to their requirements. Some of the vendors having similar characteristics are grouped together and placed in one category. For example, all local vendors can be placed under one account group. Create a Vendor Account group by following the steps given below.
IMG ⇒ Logistic General ⇒ Business Partner ⇒ Vendors ⇒ Control ⇒ Define Account group and field selection(vendor)
TCode: OBD3
Step 1 − On the Display IMG screen, select Define Account Groups and Field Selection (Vendor), by following the above path.
Step 2 − Click the New Entries button.
Step 3 − Fill in all necessary details such as name of account group, general data, and field status. Click the Save button. A new Vendor Account Group will be created.
When we create a vendor master record, every vendor is recognized by a unique number known as the vendor number. As in the case of material master, we have external as well as internal number assignments for vendor master.
Define Number Range:
Number range can be defined by following the steps given below −
IMG ⇒ Logistic General ⇒ Business Partner ⇒ Vendors ⇒ Control ⇒ Define Number Range for Vendor master record
TCode: XDN1
Step 1 − On the Display IMG screen, select Define Number Range for Vendor Master Record, by following the above path.
Step 2 − Click the Intervals button. It will create a number range for the customer account.
Step 3 − Click the Insert button.
Step 4 − We can define a number range here and EXT (external tab, if it is checked, then external number assignment can be done in that vendor). Click on Save. A new Number Range will be created.
After defining a number range, we need to assign it to a vendor group. Follow the steps given below to assign the number range.
Step 1 − On the same screen as shown above, select the Number Range tab.
Step 2 − For a particular vendor group, assign a number range here. Click on Save. Number range is now assigned to the vendor group.
Vendor Master contains a list of vendors from where a company can procure or sell goods. A Vendor Master can be created by following the steps given below −
SAP Menu ⇒ Logistics ⇒ Material Management ⇒ Purchasing ⇒ Master Data ⇒ Vendor ⇒ Central ⇒ Create
TCode: XK01
Step 1 − On the SAP Menu screen, select Create for Central Vendor Data, by following the above path.
Step 2 − Fill in all the required details such as company code, purchasing org, and vendor number (if external number assignment).
Step 3 − Fill in all the details of vendor’s address such as street name, postal code, country.
Step 4 − Fill in the necessary bank details of the vendor.
Step 5 − Fill in the necessary accounting information of the vendor.
Step 6 − Fill in the terms of payment that are defined between the company and the vendor. Click on Save. A new vendor master will be created.
SAP R/3 works on all real-time data that includes material master and vendor master. Material and vendor master are separate data records for keeping information of materials and vendors from where material is procured. The combined information of material and vendor altogether is kept in a record that we call as purchase info record. The key points about purchase info record are as follows −
Purchasing info record stores information on material and vendor, supplying that material. For example, a vendor’s current price of a particular material is stored in info record.
Purchase info record can be maintained at the plant level or at the purchasing organization level.
Info record can be maintained for four procurement types, which are as follows −
Standard − Standard info record has information on standard orders (orders include details of vendor and material). This info record will include vendors price for supplying the particular material.
Subcontracting − Subcontracting info record has information on subcontract orders. This info record will include price for assembling the raw material that is supplied by the ordering party.
Pipeline − Pipeline info record has information on material that is provided by vendor through pipes. For Example: like water,electricity.
Consignment − Consignment info record has information on material that is kept at ordering party premises. This info record contains vendors price that is to be paid for withdrawing material from consignment stock.
Follow the steps given below to create a Purchase Info Record.
Logistics ⇒ Material Management ⇒ Purchasing ⇒ Master Data ⇒ Info Record ⇒ Create
TCode: ME11
Step 1 − On the SAP Menu screen, select the Create icon, by following the above path.
Step 2 − Enter the vendor number. In the info category, select standard or subcontracting, or pipeline or consignment, according to the requirement.
Step 3 − Fill in the required details such as material group, 1st/2nd/3rd reminder, vendor material number, personal details, order unit, origin data, and sort term.
Step 4 − Provide the info record note that can be called as info record description. Click on Save. A new info record will be created.
The combined information of material and vendor is kept in a record that is known as purchase info record. But a particular material can be ordered from different vendors in different time intervals. This information can be maintained in a list that is called as the source list. The key points to note about a source list are as follows −
Source list includes a list of possible sources of supply for a material over a given framework of time.
Source list specifies the time period of ordering a particular material from a given vendor.
Source list can be copied from one plant to another plant.
Source list can be created by the following two ways −
Source list can be automatically created by changing a few settings in the material master. Automatic source list can be created by following the steps given below.
Step 1 − Go to MM02 (Edit mode of material master for which you want to create source list automatically). Select all the views.
Step 2 − Inside purchasing view, check the box for source list. Click on Save. Source list will be created automatically for the material.
Source list can be created manually by following the steps given below −
Logistics ⇒ Material Management ⇒ Purchasing ⇒ Master Data ⇒ Source List ⇒ Maintain
TCode: ME01
Step 1 − On the SAP Menu screen, click Maintain by following the above path.
Step 2 − Enter the material number for which you want to maintain the source list and respective plant details.
Step 3 − Fill in all the necessary details such as valid periods, name of vendor, purchasing organization, etc. Click on the Save icon. Source list for the material is now maintained.
Every organization acquires material or services to complete its business needs. The process of buying materials and obtaining services from vendors or dealers is called procurement. The steps required to procure material forms the procurement cycle. Every organization performs some common sequential steps to procure material in the right quantity at the right price. The important steps in a procurement cycle are as follows −
This is the first step in a procurement cycle. It is the logical subdivision, where it is determined what material or services are required by the company, and which supplier can fulfill the requirement. A list of requirements is made and then it is approved by a senior authority within the organization. After approval, a formal list is made that is known as the purchase order with one more level of approval which is sent to the vendor.
Purchase order is the formal and final confirmation of the requirements that is sent to the vendor to supply material or services. A purchase order includes important information such as name of the material with its corresponding plant, details of purchasing organization with its company code, name of vendor, and date of delivery. A purchase order can be created by following the steps given below −
Logistics ⇒ Materials Management ⇒ Purchasing ⇒ Purchase Order ⇒ Create ⇒ Vendor/ Supplying Plant Known
TCode: ME21N
Step 1 − On the SAP Menu screen, select Create Vendor/Supplying Plant Known by following the above path.
Step 2 − Fill in all the necessary details such as name of the vendor, purchasing organization, purchasing group, company code, and details of the material, for example, material number, price, currency, and plant.
Step 3 − Fill in all the necessary details under Item, by selecting the tabs as shown in the following screenshot −
Invoice/Delivery Tab (Provide the tax code, Payment terms and conditions, and incoterms)
Assignment Tab (Provide a valid G/L code, business area, and WBS element)
Click on Save. A new Purchase Order will be created.
After processing the purchase order, the vendor delivers the material to the ordering party and this process is called Goods Receipt. It is the phase where the material is received by the ordering party and its condition and quality are verified. Once the material is verified against the predefined quality, a goods receipt is posted. Goods receipt can be posted by following the steps given below.
Logistics ⇒ Materials Management ⇒ Inventory management ⇒ Goods movement ⇒ Goods movement
TCode: MIGO
Step 1 − On the SAP Menu screen, select Goods movement (MIGO) by following the above path.
Step 2 − Fill in all the necessary details such as movement type (101 for goods receipt), name of the material, quantity received, details of storage location and the plant where the material will be placed. Click on Save. Goods Receipt is now posted for the material.
Invoice is received from the vendor after goods receipt, and then the invoice is verified by the ordering party. This is the phase where the vendor (seller) is paid from the company and reconciliation of the invoice and PO is accomplished. An invoice can be posted by following the steps given below −
Logistics ⇒ Materials Management ⇒ Logistic Invoice verification ⇒ Document Entry ⇒ Enter Invoice
TCode: MIRO
Step 1 − On the SAP Menu screen, select Enter Invoice by following the above path.
Step 2 − Fill in all the necessary details such as invoice posting date, amount that is paid to the vendor along with the quantity for which the amount is paid. Click on Save. Invoice is now posted for the goods receipt.
Procurement in every organization starts with gathering requirements. Once requirements are gathered, we need to inform the purchasing organization. A Purchase Requisition is a document that contains a list of requirements. The key points to note about a purchase requisition are as follows −
A purchase requisition is a request that is made to the purchasing organization to procure a certain list of materials.
It is an internal document and remains within the organization.
Purchase requisition needs approval from the purchasing organization.
If a purchase requisition has already been approved, then it can be modified only to a limited extent.
Purchase requisition can be created for the following procurement types −
Standard − Getting finished material from vendor.
Subcontracting − Providing raw material to vendor and getting finished material.
Consignment − Procuring material that is kept in company’s premises and paying to vendor for that.
Stock transfer − Getting material from within the organization.
External service − Getting services like maintenance from third party vendor.
A Purchase Requisition can be created by following the steps given below −
Logistics ⇒ Materials Management ⇒ Purchasing ⇒ Purchasing Requisition ⇒ Create
TCode: ME51N
Step 1 − On the SAP Menu screen, select the Create execute icon by following the above path.
Step 2 − Fill in all the required details such as name of the material, quantity, delivery date, material group, and plant. Click on Save. A new Purchase Requisition will be created.
After creating a purchase requisition, we need to send our requirements to the vendor. It is done through a document that is known as the purchase order. A purchase order can be directly created from a purchase requisition.
Follow the steps given below to create a purchase order from a purchase requisition. −
TCode: ME21N
Step 1 − Enter TCode to go to the purchase order home screen. Select Purchase Requisition as shown in the following screenshot.
TCode: ME21N
Step 2 − Provide the purchase requisition number for which you want to create a purchase order. Then select the execute icon.
Step 3 − Drag the standard reference Purchase Requisition to the cart next to the NB Standard PO.
Step 4 − Verify the details of the purchase order and do the necessary changes as per requirement. Click on Save. You now have a purchase order from the selected purchase requisition.
Vendor selection is an important process in the procurement cycle. Once requirements are gathered, we start looking for possible suppliers who can fulfill the requirements at the best possible price. So, a request is made to the vendors to submit their quotations indicating the price of the material along with their terms and conditions. This request is known as the request for quotation (RFQ). Listed below are the key points to note about a request for quotation −
Request for quotation is a form of invitation that is sent to the vendors to submit a quotation indicating their pricing and terms and conditions.
It contains details about goods or services, quantity, date of delivery, and date of bid on which it is to be submitted.
Quotation is a reply by a vendor in response to a request for quotation.
An RFQ can be created by the following two ways −
An RFQ can be created manually by following the steps given below −
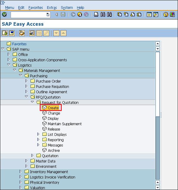
Logistics ⇒ Materials Management ⇒ Purchasing ⇒ RFQ/Quotation ⇒ Request for Quotation ⇒ Create
TCode: ME41
Step 1 − On the SAP Menu screen, select the Create execute icon by following the above path.
Step 2 − Fill in all the required details such as type of RFQ (if standard, then AN), language, date of RFQ, purchasing organization, and group.
Step 3 − Provide the name of the material, quantity of material, material group, and quotation deadline date.
Step 4 − Provide the quantity and delivery date for the material.
Step 5 − Provide the vendor address (street number, city, country, pin code) to which you are addressing the RFQ. Click on Save. A new Request for Quotation will be created.
RFQ can also be created with reference to purchase requisition by following the steps given below −
Step 1 − On the home screen of RFQ, select Reference to PReq tab.
Step 2 − Enter the requisition number for which you want to create an RFQ. Click on Save. A new Request for Quotation will be created with reference to Purchase Requisition.
Vendor selection is an important process in the procurement cycle. Vendors can be selected by quotation process. After having shortlisted a vendor, an organization enters into an agreement with that particular vendor to supply certain items with certain conditions. Typically when an agreement is reached, a formal contract is signed with the vendor. So, an outline agreement is a long-term purchasing agreement with a vendor. −
The key points to note about an outline agreement are as follows
An outline agreement is a long-term purchasing agreement with a vendor containing terms and conditions regarding the material that is to be supplied by the vendor.
The terms of an outline agreement are valid up to a certain period of time and cover a certain predefined quantity or value.
An outline agreement can be of the following two types −
A contract is a long-term outline agreement between a vendor and an ordering party over a predefined material or service over a certain framework of time. There are two types of contracts −
Quantity Contract − In this type of contract, the overall value is specified in terms of the total quantity of material to be supplied by the vendor.
Value Contract − In this type of contract, the overall value is specified in terms of the total amount to be paid for that material to the vendor.
Follow the steps given below to create a contract. −
Logistics ⇒ Materials Management ⇒ Purchasing ⇒ Outline Agreement ⇒ Contract ⇒ Create
TCode: ME31K
Step 1 − On the SAP Menu screen, select the Create execute icon by following the above path.
Step 2 − Provide the name of the vendor, type of contract, purchasing organization, purchasing group, and plant along with the agreement date.
Step 3 − Fill in all the necessary details such as the agreement validity start date, end date, and pay terms (i.e. terms of payment).
Step 4 − Provide material number along with the target quantity. Click on Save. A new Contract will be created.
A scheduling agreement is a long-term outline agreement between the vendor and the ordering party over a predefined material or service, which are procured on predetermined dates over a framework of time. A scheduling agreement can be created in the following two ways −
Follow the steps given below to create a scheduling agreement.
Logistics ⇒ Materials Management ⇒ Purchasing ⇒ Outline Agreement ⇒ Scheduling Agreement ⇒ Create ⇒ Vendor Known
TCode: ME31L
Step 1 − On the SAP Menu screen, select the Create execute icon by following the above path.
Step 2 − Provide the name of the vendor, agreement type (LP for scheduling agreement), purchasing organization, purchasing group, plant along with agreement date.
Step 3 − Fill in all the necessary details such as the agreement validity start date, end date, and pay terms (i.e. terms of payment).
Step 4 − Provide material number along with the target quantity, net price, currency, and material group. Click on Save. A new Scheduling Agreement will be created.
Schedule lines can be maintained for a scheduling agreement by following the steps given below.
Logistics ⇒ Materials Management ⇒ Purchasing ⇒ Outline Agreement ⇒ Scheduling Agreement ⇒ Delivery Schedule ⇒ Maintain
Step 1 − On the SAP Menu screen, select the Maintain execute icon by following the above path.
Step 2 − Provide the scheduling agreement number.
Step 3 − Select the line item. Go to Item tab. Select Delivery Schedule.
Step 4 − Provide the delivery schedule date and the target quantity. Click on Save. Schedule lines are now maintained for the scheduling agreement.
A particular material can be procured from different vendors depending upon the requirement. In this way, the total requirement of a material is distributed to different vendors, i.e., the quota is assigned to each source of supply. This is known as quota arrangement. The key points to note about quota arrangement are as follows −
Quota arrangement divides the total requirement of material among certain sources of supply, i.e. vendors, and then assigns a quota to each source.
This particular quota specifies the portion of material that is to be procured from an assigned vendor or source.
Quota rating is used to determine the amount of material that is to be assigned to a particular source or vendor. The source with the lowest quota rating represents a valid source.
Quota rating can be calculated by using the following formula −
Quota rating = (Quota Allocated Quantity + Quota Base Quantity)/Quota
Where Quota Allocated Quantity is total quantity from all orders that is procured from a particular source. Quota Base Quantity is quantity from new source of supply. Quota is total requirement of material that is given to a particular source of supply.
The mandatory setting before creating a quota is that the info record and the source list should be maintained for the particular material. Also, in the material master, the source list and quota arrangement usage check boxes should be checked. This setting can be made in the material master by going to TCode MM03. In purchasing view, check the quota arrangement usage and the source list. Setting is now maintained for quota arrangement.
Quota arrangement divides the total requirement of a material among certain sources of supply, i.e., vendors. Follow the steps given below to create a quota arrangement.
Logistics ⇒ Materials Management ⇒ Purchasing ⇒ Master Data ⇒ Quota Arrangement ⇒ Maintain
TCode: MEQ1
Step 1 − On the SAP Menu screen, select the Maintain execute icon by following the above path.
Step 2 − Enter the material number and plant for which quota arrangement needs to be maintained.
Step 3 − Provide dates in ‘valid from’ and ‘valid to’ and value in ‘quantity split’.
Step 4 − Enter the name of vendors and the assigned allocated quantity to them. Click on Save. Quota arrangement is now maintained for the particular material.
SAP ERP systems were designed so that business can be conducted in an efficient way. Documents such as purchase order, request for quotation, goods receipt are essential elements in a business. These documents need security, i.e., if any of the documents is posted incorrectly, then the business can get affected at various levels. In order to secure these documents, we have a concept known as the posting period.
A posting period allows one to post and make changes in the documents only in a specific time period. Sometimes you will get errors like “posting allowed only in this time period for a certain company code”. It means for a particular company code, a posting period is maintained and posting to that document is only allowed within that period. A posting period for a company can be defined using five fields which are as follows −
Fiscal year variant is the time period during which financial statements are withdrawn for a company. Different companies have different fiscal years. Fiscal year variant can be maintained by following the steps given below.
Financial accounting ⇒ Financial Accounting Global Settings ⇒ Ledgers ⇒ Fiscal Year and Posting Periods ⇒ Maintain Fiscal Year Variant
TCode: OB29
Step 1 − On the Display IMG screen, select Maintain Fiscal Year Variant by following the above path.
Step 2 − Click New Entries.
Step 3 − Provide the name of the fiscal year variant along with the description and number of posting. Click on Save. A new Fiscal Year Variant will be created.
Follow the steps given below to assign company code to the fiscal year variant.
Financial accounting ⇒ Financial Accounting Global Settings ⇒ Ledgers ⇒ Fiscal Year and Posting Periods ⇒ Assign Company Code to Fiscal Year Variant
TCode: OB37
Step 1 − On the Display IMG screen, select Assign Company Code to Fiscal Year Variant by following the above path.
Step 2 − We can view the existing assignment and change it accordingly. Click on Save. Fiscal Year Variant is now assigned to company code.
Follow the steps given below to define variants for open posting periods.
Financial accounting ⇒ Financial Accounting Global Settings ⇒ Ledgers ⇒ Fiscal Year and Posting Periods ⇒ Posting Periods ⇒ Define Variants for Open Posting Periods
TCode: OBBO
Step 1 − On the Display IMG screen, select Define Variants for Open Posting Periods by following the above path.
Step 2 − Click New Entries.
Step 3 − Enter the name of the variant. Click on Save. A new Variant will be created for open posting periods.
Follow the steps given below to assign a variant to company code.
Financial accounting ⇒ Financial Accounting Global Settings ⇒ Ledgers ⇒ Fiscal Year and Posting Periods ⇒ Posting Periods ⇒ Assign Variants to Company Code
TCode: OBBP
Step 1 − On the Display IMG screen, select Assign Variants to Company Code by following the above path.
Step 2 − We can view the existing assignment and change it accordingly. Click on Save. Variant is now assigned to company code.
Posting period allows you to post and make changes in the documents only in a specific time period. Open and close posting periods can be maintained by following the steps given below.
Financial accounting ⇒ Financial Accounting Global Settings ⇒ Ledgers ⇒ Fiscal Year and Posting Periods ⇒ Posting Periods ⇒ Open and Close Posting Periods
TCode: OB52
Step 1 − On the Display IMG screen, select Open and Close Posting Periods by following the above path.
Step 2 − Click New Entries.
Step 3 − Provide the name of variant, account details, and the year allowed for posting. Click on Save. Posting Period is now maintained for the variant.
SAP ERP was introduced so that procurement can be done efficiently in terms of time and cost. Procurement can be done for various types of goods and services. Procurement starts with creating a purchase order, i.e., a formal document given to vendors and it includes a list of goods and materials that are to be procured. Accordingly, purchase orders can be created for different types of procurement. The type of procurement can be maintained in a field that is known as item category as shown below.
For different procurement types, there are four types of purchase orders, which are as follows −
In subcontracting, the vendor (the subcontractor) receives components from the ordering party with the help of which it produces a product. The product is ordered by your company through a purchase order. The components required by the vendor (seller) to manufacture the ordered products are listed in the purchase order and provided to the subcontractor.
Follow the steps given below to create a subcontracting purchase order.
TCode to create Purchase Order: ME21N
Subcontracting Item Category: L
Provide the TCode in the command field.
It will take you to the purchase order screen.
Provide all the necessary details such as the name of the vendor, item category, name of material, plant for which material is procured, and the date of delivery.
Click on Save. Subcontracting Purchase order will be created.
In consignment, material is available at the organization store premises, however it still belongs to the vendor (seller)/Owner of the material. If you utilize the material from the consignment stocks, then you have to pay to the vendor.
Follow the steps given below to create a consignment purchase order.
TCode to create Purchase Order: ME21N
Consignment Item Category: K
Provide the TCode in the command field.
It will take you to the purchase order screen.
Provide all the necessary details such as the name of the vendor, item category, name of material, plant for which material is procured, and the date of delivery.
Click on Save. Consignment Purchase order will be created.
In stock transfer, goods are procured and supplied within a company. One plant orders the goods internally from another plant (receiving plant/issuing plant). The goods are procured with a special type of purchase order known as the stock transport order.
Follow the steps given below to create a stock transfer purchase order.
TCode to create Purchase Order: ME21N
Stock Transfer Item Category: U
Provide the TCode in the command field.
It will take you to the purchase order screen.
Provide all the necessary details such as the name of the vendor, item category, name of material, plant for which material is procured, and the date of delivery.
Click on Save. Stock Transfer Purchase order will be created.
In service, a third party provides services to a company. These services include maintenance functions such as electricity and oiling of machines. Follow the steps given below to create a service purchase order.
TCode to create Purchase Order: ME21N
Service Item Category: D
Provide the TCode in the command field.
It will take you to the purchase order screen.
Provide all the necessary details such as the name of the vendor, item category, name of material, plant for which material is procured, and the date of delivery.
Click on Save. Service Purchase order will be created.
Procurement process starts with gathering requirements and ends with procuring goods from vendors. Once the goods are procured from a vendor, they need to be placed in the company’s premises in correct place so that they can be consumed when required. Inventory management deals with placing and handling the stock received from the vendors in correct place within the company’s premises. −
Listed below are the points to note about inventory management −
Inventory management deals with the management of stock, either on value or quantity basis.
It includes planning, entry, and keeping records of all the movements of goods.
Goods movement creates a document that updates all the stock quantity and value in the inventory that is known as the material document.
A material document is referred by a document number and document year.
One normally comes across the following terms while doing inventory management −
Movement type describes the type of stock posting in inventory. It represents whether the posting in stock is against goods receipt or goods issue. The important movement types in SAP MM are as follows −
101 − Goods receipt for purchase order or order.
103 − Goods receipt for purchase order into GR blocked stock.
201 − Goods issue for a cost center.
261 − Goods issue for an order
301 − Transfer posting plant to plant in one step
305 − Transfer posting plant to plant in two steps - placement in storage
311 − Transfer posting storage location to storage location in one step
313 − Stock transfer storage locations to storage location in two steps - removal from storage.
Movement types can be reached out by following the steps given below −
Logistics ⇒ Materials Management ⇒ Inventory Management ⇒ Goods Movement ⇒ Goods Movement (MIGO)
TCode: MIGO
Step 1 − On the SAP Menu screen, select Goods Movement (MIGO) by following the above path.
Step 2 − Select GR Goods Receipt drop-down. You will get a lot of standard movement types and you can choose one according to your requirement.
Goods receipt is the phase where the material is received by the ordering party and its condition and quality are verified. Depending upon the movement type, stock is posted in inventory with the help of goods receipt. Goods receipt will show the increase in warehouse stock. Goods receipt has two scenarios −
Creation of Goods Receipt
Cancellation of Goods Receipt
Goods receipt can be posted by following the steps given below.
Logistics ⇒ Materials Management ⇒ Inventory Management ⇒ Goods Movement ⇒ Goods Movement (MIGO)
TCode: MIGO
Step 1 − On the SAP Menu screen, select Goods Movement (MIGO) by following the above path.
Step 2 − Goods receipt can be posted against various documents. Select the required document from the drop-down. In this case, we are selecting purchase order. Select the movement type according to the requirement.
Step 3 − It will fetch all the details from the selected reference document such as material, quantity, plant, etc. Select check tab to check the document. Then click on Save. A material document number will be generated. Goods receipt is now posted against a purchase document.
Sometimes a goods receipt is not posted correctly, in which case, it is to be cancelled. Follow the steps given below to cancel a goods receipt.
Logistics ⇒ Materials Management ⇒ Inventory Management ⇒ Goods Movement ⇒ Goods Movement (MIGO)
TCode: MIGO
Step 1 − On the MIGO screen, select Cancellation against a Material Document Number from the drop-down. Provide the material document number.
Step 2 − It will fetch all the details from the material document. Select the check tab to check the document. Then click on Save. A material document number will be generated. Goods receipt is now cancelled.
Sometimes, stocks are to be blocked in advance so that they can be made available at a particular point of time. This is known as reservation. Reservation ensures that availability of stock at a particular time. Reserved quantity can be viewed by TCode MMBE. Provide the material number and plant. Reserved quantity can be seen in the reserved tab as shown below.
Follow the steps given below to create a Reservation.
Logistics ⇒ Materials Management ⇒ Inventory Management ⇒ Reservation ⇒ Create
TCode: MB21
Step 1 − On the SAP Menu screen, select the Create execute icon by following the above path.
Step 2 − Enter the date, movement type, and the plant for which reservation is to be made.
Step 3 − Enter the order number against which you want to make a reservation. Provide the details of material and the quantity that is to be reserved. Click on Save. Reservation is now made for the order.
Goods issue means moving a stock out of inventory that may be due to several reasons like withdrawing of material for sampling or returning the goods back to the vendor. A goods issue results in a decrease in quantity in the warehouse. Follow the steps given below to post a goods issue.
Logistics ⇒ Materials Management ⇒ Inventory Management ⇒ Goods Movement ⇒ Goods Movement (MIGO)
TCode: MIGO
Step 1 − On the SAP Menu screen, select Goods Movement (MIGO) by following the above path.
Step 2 − Select goods issue from the drop-down. Goods issue can be posted against various documents. Select the required document from the drop-down. For example, in this case, we are selecting purchase order. Select the movement type according to the requirement.
Step 3 − It will fetch all the details from the selected reference document such as material, quantity, plant, etc. Select the check tab to check the document. Then click on Save. A material document number will be generated. Goods Issue is now posted against a purchase document.
Every organization acquires goods or services to complete its business needs. Once goods are procured from a vendor and placed in company’s premises through goods receipt, we need to pay to the vendor for the acquired goods and services. The amount to be paid along with the details of the material is provided by the vendor in the form of a document that is known as the invoice. Before paying to the vendor, we need to verify the invoice. This process of verifying the invoice before making a payment is known as invoice verification. The key points to note about invoice verification are as follows −
Invoice verification marks the end of procurement, after purchase order and goods receipt.
Invoice posting updates all the related documents in financials and accounting.
Blocked invoice that vary from actual invoice can be processed through invoice verification.
One normally comes across the following terms in invoice verification −
Posting of invoice is done after having received the goods from the vendor and after having completed the goods receipt. The invoice received from a vendor is verified against cost, quantity, and quality by the ordering party, and then the invoice is posted against that purchase order.
This is the phase where the vendor (seller) is paid from the company and reconciliation of the invoice and PO is accomplished. Follow the steps given below to post an invoice.
Logistics ⇒ Materials Management ⇒ Logistic Invoice Verification ⇒ Document Entry ⇒ Enter Invoice
TCode: MIRO
Step 1 − On the SAP Menu screen, select Enter Invoice by following the above path.
Step 2 − Fill in all the necessary details such as invoice posting date, amount that is paid to the vendor along with the quantity for which the amount is paid. Click on Save. Invoice is now posted for the goods receipt.
Sometimes the accounting department may not be able to pay a vendor as per the invoice raised. This may happen in the following scenario. You try to post an invoice, however the system expects certain default value against the purchase order or the goods receipt and the posted invoice differs from the default value. This may lead to invoice blocking. Invoice blocking is caused due to −
Variance in amount at item level
Variance in quantity at item level
It is difficult to analyze small variances in invoice. So, tolerance limits are set up in the system and if the variance in the invoice is within the tolerance limit, then the system accepts the invoice. If the variance exceeds the tolerance limit, then it may lead to invoice blocking. In such cases, we need to manually unblock or release the blocked invoice if it has to be processed. Follow the steps given below to unblock an invoice.
Logistics ⇒ Materials Management ⇒ Logistic Invoice verification ⇒ Further Processing ⇒ Release Blocked Invoice
TCode: MRBR
Step 1 − On the SAP Menu screen, select Release Blocked Invoices by following the above path.
Step 2 − Provide necessary details such as company code, invoice document number, vendor, posting date, and purchasing group. Then click the execute button. The blocked invoice will be released.
Evaluated Receipt Settlement (ERS) is an easy method of settling goods receipt automatically. If the ordering party has agreed with the vendor on all financial terms and condition, then it need not verify the invoice. Invoice will be posted automatically from the information present in the purchase order and the goods receipt. Given below are the advantages of having an ERS −
Purchase orders can be settled and closed quickly.
It reduces human efforts, as there is no need to verify the invoice.
Amount and quantity variances in invoice can be avoided with the help of ERS.
To implement ERS, some mandatory settings are to be done in the vendor master.
Go to XK02 (Change mode of vendor master).
Select Control data tab.
Check the AutoEvalGRSetmt Del. and AutoEvalGRSetmt Ret box.
Click on Save. Now the particular vendor is enabled for ERS.
Follow the steps given below to create an ERS.
Logistics ⇒ Materials Management ⇒ Logistic Invoice verification ⇒ Automatic Settlement ⇒ Evaluated Receipt Settlement (ERS)
TCode: MRRL
Step 1 − On the SAP Menu screen, select Evaluated Receipt Settlement (ERS) by following the above path.
Step 2 − Fill in all the necessary details such as company code, plant, goods receipt document number and date, vendor, and purchasing document. Click on Save. ERS will be created for the corresponding purchase order and goods receipt.
Besides procurement of goods, an organization may occasionally require some kind of services. Such services include small maintenance tasks such as changing the lights, painting, and housekeeping. These services are carried out by external contractors and hence the whole process of procurement of services is known as service management. The key points to note about service management are as follows −
Services are meant for direct consumption instead of keeping them in inventory.
Service description along with its unit of measure is stored as master data in a record that is known as the service master record.
The system stores the services that have been procured as a record in a sheet that is called as the service entry sheet.
Service procurement can be of the following two types−
Planned Services − In planned services at the time of procurement specifications like quantity and price are known in advance. It means nature and scope of service is clear before procurement.
Unplanned Services − In unplanned services at the time of procurement specifications like quantity and price are not known in advance. It means nature and scope of service is not clear before procurement. These services can be extended as per the requirement.
Service management deals with the following terms−
Service Master Record
Service Purchase Order
Service Entry Sheet
Service master record contains the details of all the services that can be procured from an external vendor within an organization. It contains the description of services along with their unit of measure. Service master record serves as a reference for creating service purchase order, but it is not necessary. Service purchase order can also be created manually without reference. Follow the steps given below to create a service master record.
Logistics ⇒ Materials Management ⇒ Service Master ⇒ Service ⇒ Service Master
TCode: AC03
Step 1 − On the SAP Menu screen, select Service Master by following the above path.
Step 2 − Click the Create New Service icon as shown below.
Step 3 − Fill in all the necessary details such as service category, base unit of measure, and valuation class. Click on Save. A new Service will be created.
In SAP MM services are accomplished with the help of service purchase order. The requirement of service with its description along with quantity is given to third party in form of service purchase order. In service purchase order important field is item category. For service, item category will be D. So, service purchase order can be created by following the below steps.
Logistics ⇒ Materials Management ⇒ Purchasing ⇒ Purchase Order ⇒ Create ⇒ Vendor/ Supplying Plant Known
TCode: ME21N
Service Item Category: D
Step 1 − On the SAP Menu screen, select Vendor/ Supplying Plant Known by following the above path.
Step 2 − Provide all the necessary details such as the name of the vendor, item category, name of material, plant for which material is procured, and the date of delivery. Click on Save. Service Purchase order will be created.
A service entry sheet stores a record of all the services that have been procured. In case of goods procured, we maintain a goods receipt document; whereas in case of services, we maintain a service entry sheet. It accommodates the charges that we need to pay to the vendor. Follow the steps given below to create a service entry sheet.
Logistics ⇒ Materials Management ⇒ Service Entry Sheet ⇒ Maintain
TCode: ML81N
Step 1 − On the SAP Menu screen, select the Maintain execute icon by following the above path.
Step 2 − Provide all the necessary details such as purchase order number, service number, quantity, and price. Click on Save. A new Service Entry Sheet will be created for the corresponding purchase order.
Procurement process starts with creating a purchase order and ends with invoice verification. In the whole process, one of the important parts is material valuation. While creating purchase orders, material price is a mandatory field and it is automatically determined. It happens because material valuation is maintained in the SAP system in the material master. Material valuation represents integration between MM & FI (Financial Accounting) modules, since it updates the general ledger accounts in financial accounting. The key points to note about material valuation are as follows −
Material valuation helps in determining the price of the material, and in which general ledger account it needs to be posted.
Material valuation can happen at company code level or plant level.
Material can be valuated based on different types of procurement; it is known as split valuation.
Split valuation helps in valuating the stocks of a material in the same valuation area (company or plant) differently. Some of the examples where split valuation is required are as follows−
Stock that is procured externally from a vendor has a different valuation price than the stock of an in-house production.
Stock obtained from one vendor is valuated at a different price than the stock obtained from another vendor.
Same material having different batch may have different valuation prices.
Split Valuation needs to be activated before setting any other configuration. Follow the steps given below to activate split valuation.
IMG ⇒ Materials Management ⇒ Valuation and Account Assignment ⇒ Split Valuation ⇒ Activate Split Valuation
TCode: OMW0
Step 1 − On the Display IMG screen, select Activate Split Valuation by following the above path.
Step 2 − Click the option Split Material Valuation Active. Click on Save. Split valuation is now activated.
Some important terms under split valuation are as follows.
Valuation Area − Material may be valuated at plant level or at company code level. The level at which materials are valuated is known as valuation area.
Valuation Category − Valuation category is the criteria on which material is split valuated.
Valuation Type − Valuation type specifies the features of a valuation category.
Follow the steps given below to do split valuation configuration such as defining valuation category and valuation type.
IMG ⇒ Materials Management ⇒ Valuation and Account Assignment ⇒ Split Valuation ⇒ Configure Split Valuation
TCode: OMWC
Step 1 − On the Display IMG screen, select Configure Split Valuation by following the above path.
Step 2 − Click Global Types to create valuation type.
Step 3 − Click the Create button.
Step 4 − Provide the name of the valuation type. Click on Save. A new Valuation Type will be created.
Step 5 − Now go to the same screen and click Global Categories to create valuation category.
Step 6 − Click the Create button.
Step 7 − Provide the name of the valuation category. Click on Save. A new Valuation Category will be created.
Step 8 − Now go to the same screen and click Local Definitions to map valuation type and valuation category.
Step 9 − Click the Cats. → OU button..
Step 10 − Provide valuation type, valuation category, and set the status as active, and then click the Activate button. Valuation category and valuation type are now mapped and both are activated.
After maintaining the valuation type and valuation category, you can mention them in the material master as shown below.
Go to mm02 (Change screen for material master). Here you can maintain the valuation category and valuation class in accounting view. On this basis, valuation of the material will be done in a purchase order.
In SAP MM, procurement process involves the cost of goods and services that needs to be paid to the vendor by an organization. The cost being paid must be posted in an organization necessarily in a correct general ledger (G/L) account. It is quite impossible to recollect and feed the correct G/L account every time during procurement. To avoid this inconvenience, the SAP system can be configured so that the system will automatically determine the correct G/L account that needs to be posted. G/L account is posted when goods receipt is done as well as during clearing the invoice verification. Account determination deals with the following terms−
Valuation areas can be grouped together and can be assigned to one grouping code, if they belong to the same G/L account. For example, different plants under one company code can be assigned the same valuation grouping code and vice versa. Before this, valuation grouping code must be activated and this can be done by following the steps given below.
IMG ⇒ Materials Management ⇒ Valuation and Account Assignment ⇒ Account Determination ⇒ Account Determination without Wizard ⇒ Define Valuation Control
TCode: OMWM
Step 1 − On the Display IMG screen, select Define Valuation Control by following the above path.
Step 2 − Select Valuation grouping code. Click on Save. Valuation grouping code is now activated.
In valuation grouping, valuation area and valuation grouping code are assigned to the company code. This can be done by following the below steps.
IMG ⇒ Materials Management ⇒ Valuation and Account Assignment ⇒ Account Determination ⇒ Account Determination without Wizard ⇒ Group Together Valuation Areas
TCode: OMWD
Step 1 − On the Display IMG screen, select Group Together Valuation Areas by following the above path.
Step 2 − Here you can define a valuation area with grouping code, and assign them to a company code. Click on Save. Valuation area and valuation grouping code are now defined for a company code.
Valuation class categorizes the G/L account on the basis of material type. For example, raw material will have different G/L account than the finished material, as the costs will be different in both the cases. Account reference is also maintained along with the valuation class. Account reference and valuation class can be defined by following the steps given below.
IMG ⇒ Materials Management ⇒ Valuation and Account Assignment ⇒ Account Determination ⇒ Account Determination without Wizard ⇒ Define Valuation Classes
TCode: OMSK
Step 1 − On the Display IMG screen, select Define Valuation Classes by following the above path.
Step 2 − Click the Account Category Reference button.
Step 3 − Click New Entries.
Step 4 − Provide the name of ARef (Account reference) along with its description.
Step 5 − Now go to same screen and click Valuation Class.
Step 6 − Click New Entries.
Step 7 − Provide the name of valuation class, ARef (Account reference), and description of valuation class.
Step 8 − Now go to the same screen and click Material Type/Account Category Reference.
Step 9 − Here you can map material type with ARef (Account reference). Click on Save. G/L account can now be posted for different material types.
G/L account is automatically determined for each of the transactions. It happens so because automatic postings are configured in the SAP system. Automatic posting can be configured by following the steps given below.
IMG ⇒ Materials Management ⇒ Valuation and Account Assignment ⇒ Account Determination ⇒ Account Determination without Wizard ⇒ Configure Automatic Postings
TCode: OMWB
Step 1 − On the Display IMG screen, select Configure Automatic Postings by following the above path.
Step 2 − Click Account Assignment.
Step 3 − Here you can maintain the transaction for which automatic account determination is there. Click on Save. Automatic posting for transactions is now configured.
SAP MM is flexible enough to allow its configurations to be modified in the background to suit the business requirements of an organization. Configurations help in making custom enhancements in the structure. This chapter describes some of the important configurations in SAP MM.
This configuration allows one to make some fields optional, hidden, or mandatory in the master record. Follow the steps given below to set this configuration.
IMG ⇒ Logistic General ⇒ Material Master ⇒ Field Selection ⇒ Assign Fields to Field Selection Groups
TCode: OMSR
Step 1 − On the Display IMG screen, select Assign Fields to Field Selection Groups by following the above path.
Step 2 − Select the entry in which you want to make the changes.
Step 3 − Here you can change the properties of the fields as hidden, display, required entry, or optional entry. Click on Save. Field Groups are now set with the desired field entries.
This configuration allows one to make some data screens in the master data as optional, hidden, or mandatory. Follow the steps given below to set this configuration.
IMG ⇒ Logistic General ⇒ Material Master ⇒ Field Selection ⇒ Maintain Field Selection for Data Screens
TCode: OMS9
Step 1 − On the Display IMG screen, select Maintain Field Selection for Data Screens by following the above path.
Step 2 − Select the field selection group in which you want to make changes. Here you can make changes in the field reference as hidden, display, required entry, or optional entry. Click on Save. Field selection for data screens is now maintained.
This configuration allows one to maintain company codes with a period along with the fiscal year. Follow the steps given below to set this configuration.
IMG ⇒ Logistic General ⇒ Material Master ⇒ Basic Settings ⇒ Maintain Company Codes for Materials Management
TCode: OMSY
Step 1 − On the Display IMG screen, select Maintain Company Codes for Materials Management by following the above path.
Step 2 − Provide details such as name, company code, along with the fiscal year and the period for that. Click on Save. Company code is now maintained for materials management.
Sometimes the system does not allow us to save a document when its information is incomplete. In such cases, the system issues some messages to indicate the probable cause of error. These system messages can be set up by following the steps given below.
IMG ⇒ Logistic General ⇒ Material Master ⇒ Basic Settings ⇒ Define Attributes of System Messages
TCode: OMT4
Step 1 − On the Display IMG screen, select Define Attributes of System Messages by following the above path.
Step 2 − Here you can maintain type of message (warning or error), message number along with the description of message. Click on Save. System messages are now maintained.
When we create a purchase requisition, every requisition is recognized by a unique number that is known as the purchase requisition number. We can define a number range manually, otherwise the system can automatically assign the same. Follow the steps given below to define a number range for purchase requisition.
IMG ⇒ Materials Management ⇒ Purchasing ⇒ Purchase Requisition ⇒ Define Number Ranges
TCode: OMH7
Step 1 − On the Display IMG screen, select Define Number Ranges by following the above path.
Step 2 − Select edit mode of Intervals tab.
Step 3 − Here you can maintain a number range accordingly. Then click on Save. Number range for purchase requisition is now maintained.
Different types of documents are created for purchase requisition. Follow the steps given below to maintain document types for purchase requisition.
IMG ⇒ Materials Management ⇒ Purchasing ⇒ Purchase Requisition ⇒ Define Document Types
Step 1 − On the Display IMG screen, select Define Document Types by following the above path.
Step 2 − Click New Entries.
Step 3 − Provide details such as the name of the document type with its description. Click on Save. Document types for purchase requisition are now defined.
When we create RFQ/Quotation, every quotation is recognized by a unique number known as quotation number. We can define a number range manually, otherwise the system can automatically assign the same. Follow the steps given below to define a number range for RFQ/Quotation.
IMG ⇒ Materials Management ⇒ Purchasing ⇒ RFQ/Quotation ⇒ Define Number Ranges
TCode: OMH6
Step 1 − On the Display IMG screen, select Define Number Ranges by following the above path.
Step 2 − Select edit mode of Intervals tab.
Step 3 − Here you can maintain a number range accordingly. Then click on Save. Number range for RFQ/Quotation is now maintained.
Different types of documents are created for RFQ/Quotation. Follow the steps given below to maintain document types for RFQ/Quotation.
IMG ⇒ Materials Management ⇒ Purchasing ⇒ RFQ/Quotation ⇒ Define Document Types
Step 1 − On the Display IMG screen, select Define Document Types by following the above path.
Step 2 − Click New Entries.
Step 3 − Provide details such as document type with its description. Click on Save. Document types for RFQ/Quotation are now defined.
SAP MM provides some shortcuts to save time and effort. These are known as transaction codes. Transaction codes are the shortcut codes that take us directly to the screen desired. These codes are provided in the command field. Some of the important transaction codes are as follows.
| Sr.No. | T-Code & Description |
|---|---|
| 1 | OX15 Create Company |
| 2 | OX02 Create Company Code |
| 3 | OX10 Create Plant |
| 4 | OX09 Create Storage Location |
| 5 | OX08 Create Purchasing Organization |
| 6 | OME4 Create Purchasing Group |
| 7 | OX18 Assign Plant to Company Code |
| 8 | OX01 Assign Purchasing Organization to Company Code |
| 9 | OX17 Assign Purchasing Organization to Plant |
| 10 | MM01 Create Material |
| 11 | MM02 Change Material |
| 12 | MM03 Display Material |
| 13 | MB51 Material Document List |
| 14 | MMDE Delete All Materials |
| 15 | MMNR Define Material Master Number Ranges |
| 16 | XK01 Create Vendor |
| 17 |
XK02 Change Vendor |
| 18 | XK03 Display Vendor |
| 19 | ML33 Create Vendor Conditions |
| 20 | ME11 Maintain Purchasing Info Record |
| 21 | ME01 Maintain Source List |
| 22 | ME51N Create Purchase Requisition |
| 23 | ME52N Change Purchase Requisition |
| 24 | ME53N Display Purchase Requisition |
| 25 | ME41 Create RFQ/Quotation |
| 26 | ME42 Change RFQ/Quotation |
| 27 | ME43 Display RFQ/Quotation |
| 28 |
ME31L Create Scheduling Agreement |
| 29 | ME32L Change Scheduling Agreement |
| 30 | ME33L Display Scheduling Agreement |
| 31 | MEQ1 Create Quota Arrangement |
| 32 | MEQ2 Change Quota Arrangement |
| 33 | MEQ3 Display Quota Arrangement |
| 34 | ME21N Create Purchase Order |
| 35 | ME22N Change Purchase Order |
| 36 | ME23N Display Purchase Order |
| 37 | ME29N Release Purchase Order |
| 38 | ME59N Automatic generation of Purchase Order |
| 39 | MIGO Post Goods Movement |
| 40 | MB1A Goods Withdrawal |
| 41 | MB1B Transfer Posting |
| 42 | MB1C Post Other Goods Receipts |
| 43 | MB01 Post Goods Receipt for Purchase Order |
| 44 | OMJJ Customizing: Define New Movement Types |
| 45 | MIRO Enter Incoming Invoice |
| 46 | MIRA Fast Invoice Entry |
| 47 | MR8M Cancel Invoice Document |
| 48 | MRBR Release Blocked Invoices |
| 49 | OMR6 Tolerance limits: Invoice Verification |
| 50 | MIR5 Display List of Invoice Documents |
| 51 | MIR6 Invoice Overview |
| 52 | MIR7 Park Invoice |
| 53 | MRIS Settle Invoicing Plan |
| 54 | AC02 Service Master |
| 55 | ML81N Create Service Entry Sheet |
| 56 | MRRL Evaluated Receipt Settlement |
| 57 | MMB1 Create Semi Finished Product |
| 58 | MMF1 Create Finished Product |
| 59 | MMG1 Create Returnable Packaging |
| 60 | MMH1 Create Trading Goods |
| 61 | MMI1 Create Operating Supplies |
| 62 | MMK1 Create Configurable Material |
| 63 | MMN1 Create Non-Stock Material |
| 64 | MMBE Stock Overview |
| 65 | MB52 List of Warehouse Stocks on Hand |
| 66 | MB21 Create Reservation |
| 67 | MBST Cancel Material Document |
| 68 | MB5T Stock in Transit |