
Before going into the details of JMeter, let us first understand a few jargons associated with the testing of any application.
Performance Test − This test sets the best possible performance expectation under a given configuration of infrastructure. It also highlights early in the testing process if any changes need to be made before the application goes into production.
Load Test − This test is basically used for testing the system under the top load it was designed to operate under.
Stress Test − This test is an attempt to break the system by overwhelming its resources.
JMeter is a software that can perform load test, performance-oriented business (functional) test, regression test, etc., on different protocols or technologies.
Stefano Mazzocchi of the Apache Software Foundation was the original developer of JMeter. He wrote it primarily to test the performance of Apache JServ (now called as Apache Tomcat project). Apache later redesigned JMeter to enhance the GUI and to add functional testing capabilities.
JMeter is a Java desktop application with a graphical interface that uses the Swing graphical API. It can therefore run on any environment / workstation that accepts a Java virtual machine, for example − Windows, Linux, Mac, etc.
The protocols supported by JMeter are −
Web − HTTP, HTTPS sites 'web 1.0' web 2.0 (ajax, flex and flex-ws-amf)
Web Services − SOAP / XML-RPC
Database via JDBC drivers
Directory − LDAP
Messaging Oriented service via JMS
Service − POP3, IMAP, SMTP
FTP Service
Following are some of the features of JMeter −
Being an open source software, it is freely available.
It has a simple and intuitive GUI.
JMeter can conduct load and performance test for many different server types − Web - HTTP, HTTPS, SOAP, Database via JDBC, LDAP, JMS, Mail - POP3, etc.
It is a platform-independent tool. On Linux/Unix, JMeter can be invoked by clicking on JMeter shell script. On Windows, it can be invoked by starting the jmeter.bat file.
It has full Swing and lightweight component support (precompiled JAR uses packages javax.swing.* ).
JMeter store its test plans in XML format. This means you can generate a test plan using a text editor.
Its full multi-threading framework allows concurrent sampling by many threads and simultaneous sampling of different functions by separate thread groups.
It is highly extensible.
It can also be used to perform automated and functional testing of the applications.
JMeter simulates a group of users sending requests to a target server, and returns statistics that show the performance/functionality of the target server/application via tables, graphs, etc.
Take a look at the following figure that depicts how JMeter works −
JMeter is a framework for Java, so the very first requirement is to have JDK installed in your machine.
| JDK | 1.6 or above. |
|---|---|
| Memory | No minimum requirement. |
| Disk Space | No minimum requirement. |
| Operating System | No minimum requirement. |
First of all, verify whether you have Java installed in your system. Open your console and execute one of the following java commands based on the operating system you are working on.
| OS | Task | Command |
|---|---|---|
| Windows | Open Command Console | c:\> java -version |
| Linux | Open Command Terminal | $ java -version |
| Mac | Open Terminal | machine: ~ joseph$ java -version |
If you have Java installed in your system, you would get an appropriate output based on the OS you are working on.
| OS | Output |
|---|---|
| Windows |
java version "1.7.0_25" Java(TM) SE Runtime Environment (build 1.7.0_25-b15) Java HotSpot(TM) 64-Bit Server VM (build 23.25-b01, mixed mode) |
| Linux |
java version "1.7.0_25" Java(TM) SE Runtime Environment (build 1.7.0_25-b15) Java HotSpot(TM) 64-Bit Server VM (build 23.25-b01, mixed mode) |
| Mac |
java version "1.7.0_25" Java(TM) SE Runtime Environment (build 1.7.0_25-b15) Java HotSpot(TM) 64-Bit Server VM (build 23.25-b01, mixed mode) |
If you do not have Java installed, install the Java Software Development Kit (SDK) from www.oracle.com/technetwork/java/javase/downloads/index.html. We are assuming Java 1.7.0_25 as the installed version for this tutorial.
Set the JAVA_HOME environment variable to point to the base directory location, where Java is installed on your machine. For example −
| OS | Output |
|---|---|
| Windows | Set the environment variable JAVA_HOME to C:\Program Files\Java\jdk1.7.0_25 |
| Linux | export JAVA_HOME=/usr/local/java-current |
| Mac | export JAVA_HOME=/Library/Java/Home |
Append Java compiler location to System Path.
| OS | Output |
|---|---|
| Windows | Append the string; C:\Program Files\Java\jdk1.7.0_25\bin to the end of the system variable, Path. |
| Linux | export PATH=$PATH:$JAVA_HOME/bin/ |
| Mac | not required |
Verify Java Installation using java -version command as explained above.
Download the latest version of JMeter from https://jmeter.apache.org/download_jmeter.cgi. For this tutorial, we downloaded apache-jmeter-2.9 and copied it into C:\>JMeter folder.
The directory structure should look like as shown below −
You can rename the parent directory (i.e. apache-jmeter-2.9) if you want, but do not change any of the sub-directory names.
After downloading JMeter, go to the bin directory. In this case, it is /home/manisha/apache-jmeter-2.9/bin. Now click on the following −
| OS | Output |
|---|---|
| Windows | jmeter.bat |
| Linux | jmeter.sh |
| Mac | jmeter.sh |
After a short pause, the JMeter GUI should appear, which is a Swing application, as seen in the following screenshot −
This is the main page and the default page of the tool.
A Test Plan can be viewed as a container for running tests. It defines what to test and how to go about it. A complete test plan consists of one or more elements such as thread groups, logic controllers, sample-generating controllers, listeners, timers, assertions, and configuration elements. A test plan must have at least one thread group.
Follow the steps given below to write a test plan −
Open the JMeter window by clicking /home/manisha/apache-jmeter-2.9/bin/jmeter.sh. The JMeter window will appear as below −
This is a plain and blank JMeter window without any additional elements added to it. It contains two nodes −
Test Plan node − is where the real test plan is kept.
Workbench node − It simply provides a place to temporarily store test elements while not in use, for copy/paste purposes. When you save your test plan, Workbench items are not saved with it.
Elements (which will be discussed in the next chapter Test Plan Elements) can be added to a test plan by right-clicking on the Test Plan node and choosing a new element from the "add" list.
Alternatively, you can load an element from a file and add it by choosing the "merge" or "open" option.
For example, let us add a Thread Group element to a Test Plan as shown below −
To remove an element, make sure the element is selected, right-click on the element, and choose the "remove" option.
To load an element from file −
By default, JMeter does not save the element, you need to explicitly save it.
To save tree elements −
JMeter will save the element selected, plus all the child elements beneath it. By default, JMeter doesn't save the elements, you need to explicitly save it as mentioned earlier.
Any element in the Test Plan can be configured using the controls present in JMeter's right-hand side frame. These controls allow you to configure the behavior of that particular test element. For example, the Thread Group can be configured for a number of users, ramp up periods, etc., as shown below −
You can save an entire Test Plan by using either Save or "Save Test Plan As ..." from the File menu.
You can run the Test Plan by clicking Start(Control + r) from the Run menu item. When JMeter starts running, it shows a small green box at the right-hand end of the section just under the menubar.
The numbers to the left of the green box are the number of active threads / total number of threads. These only apply to a locally run test; they do not include any threads started on remote systems when using client-server mode.
You can stop your test in two ways −
Using Stop (Control + '.'). It stops the threads immediately if possible.
Using Shutdown (Control + ','). It requests the threads to stop at the end of any current work.
A JMeter Test Plan comprises of test elements discussed below. A Test Plan comprises of at least one Thread Group. Within each Thread Group, we may place a combination of one or more of other elements − Sampler, Logic Controller, Configuration Element, Listener, and Timer. Each Sampler can be preceded by one or more Pre-processor element, followed by Post-processor element, and/or Assertion element. Let us see each of these elements in detail −
Thread Group elements are the beginning points of your test plan. As the name suggests, the thread group elements control the number of threads JMeter will use during the test. We can also control the following via the Thread Group −
Setting the number of threads
Setting the ramp-up time
Setting the number of test iterations
The Thread Group Control Panel looks like this −
The Thread Group Panel holds the following components −
Action to be taken after a Sampler error − In case any error occurs during test execution, you may let the test either −
Continue to the next element in the test
Stop Thread to stop the current Thread.
Stop Test completely, in case you want to inspect the error before it continues running.
Number of Threads − Simulates the number of users or connections to your server application.
Ramp-Up Period Defines how long it will take JMeter to get all threads running.
Loop Count − Defines the number of times to execute the test.
Scheduler checkbox − Once selected, the Scheduler Configuration section appears at the bottom of the control panel.
Scheduler Configuration − You can configure the start and end time of running the test.
JMeter has two types of Controllers − Samplers and Logic Controllers.
Samplers allow JMeter to send specific types of requests to a server. They simulate a user request for a page from the target server. For example, you can add a HTTP Request sampler if you need to perform a POST, GET, or DELETE on a HTTP service.
Some useful samplers are −
The following screenshot shows an HTTP Request Sampler Control Panel −
Logic Controllers let you control the order of processing of Samplers in a Thread. Logic controllers can change the order of a request coming from any of their child elements. Some examples are − ForEach Controller, While Controller, Loop Controller, IF Controller, Run Time Controller, Interleave Controller, Throughput Controller, and Run Once Controller.
The following screenshot shows a Loop Controller Control Panel −
The following list consists of all the Logic Controllers JMeter provides −
A Test Fragment is a special type of element placed at the same level as the Thread Group element. It is distinguished from a Thread Group in that it is not executed unless it is referenced by either a Module Controller or an Include_Controller. This element is purely for code re-use within Test Plans.
Listeners let you view the results of Samplers in the form of tables, graphs, trees, or simple text in some log files. They provide visual access to the data gathered by JMeter about the test cases as a Sampler component of JMeter is executed.
Listeners can be added anywhere in the test, including directly under the test plan. They will collect data only from elements at or below their level. The following list consists of all the Listeners JMeter provides −
By default, a JMeter thread sends requests without pausing between each sampler. This may not be what you want. You can add a timer element which allows you to define a period to wait between each request.
The following list shows all the timers that JMeter provides −
The following screenshot shows a Constant Timer Control Panel −
Assertions allow you to include some validation test on the response of your request made using a Sampler. Using assertions you can prove that your application is returning the correct data. JMeter highlights when an assertion fails.
The following list consists of all the assertions JMeter provides −
The following screenshot shows a Response Assertion Control Panel −
Configuration Elements allow you to create defaults and variables to be used by Samplers. They are used to add or modify requests made by Samplers.
They are executed at the start of the scope of which they are part, before any Samplers that are located in the same scope. Therefore, a Configuration Element is accessed only from inside the branch where it is placed.
The following list consists of all the Configuration Elements that JMeter provides −
A pre-processor element is something that runs just before a sampler executes. They are often used to modify the settings of a Sample Request just before it runs, or to update variables that are not extracted from response text.
The following list consists of all the pre-processor elements that JMeter provides −
A post-processor executes after a sampler finishes its execution. This element is most often used to process the response data, for example, to retrieve a particular value for later use.
The following list consists of all the Post-Processor Elements JMeter provides −
Following is the execution order of the test plan elements −
Let us build a simple test plan which tests a web page. We write a test plan in Apache JMeter so that we can test the performance of the web page shown by the URL − www.howcodex.com.
Open the JMeter window by clicking on /home/manisha/apache-jmeter-2.9/bin/jmeter.sh. The JMeter window appear as below −
Change the name of test plan node to Sample Test in the Name text box. You need to change the focus to workbench node and back to the Test Plan node to see the name getting reflected.
Now we add our first element in the window. We add one Thread Group, which is a placeholder for all other elements like Samplers, Controllers, and Listeners. We need one so we can configure number of users to simulate.
In JMeter, all the node elements are added by using the context menu.
Right-click the element where you want to add a child element node.
Choose the appropriate option to add.
Right-click on the Sample Test (our Test Plan) → Add → Threads (Users) → Thread Group. Thus, the Thread Group gets added under the Test Plan (Sample Test) node.
Name the Thread Group as Users. For us, this element means users visiting the Howcodex Home Page.
We need to add one Sampler in our Thread Group (Users). As done earlier for adding Thread group, this time we will open the context menu of the Thread Group (Users) node by right-clicking and we will add HTTP Request Sampler by choosing Add → Sampler → HTTP request option.
It will add one empty HTTP Request Sampler under the Thread Group (Users) node. Let us configure this node element −
Name − We will change the name to reflect the action what we want to achieve. We will name it as Visit Howcodex Home Page
Server Name or IP − Here, we have to type the web server name. In our case it is www.howcodex.com. (http:// part is not written this is only the name of the server or its IP)
Protocol − We will keep this blank, which means we want HTTP as the protocol.
Path − We will type path as / (slash). It means we want the root page of the server.
We will now add a listener. Let us add View Results Tree Listener under the Thread Group (User) node. It will ensure that the results of the Sampler will be available to view in this Listener node element.
To add a listener −
Open the context menu
Right-click the Thread Group (Users)
Choose Add → Listener → View Results Tree option
Now with all the setup, let us execute the test plan. With the configuration of the Thread Group (Users), we keep all the default values. It means JMeter will execute the sampler only once. It is similar to a single user, only once.
This is similar to a user visiting a web page through browser, with JMeter sampler. To execute the test plan, Select Run from the menu and select Start option.
Apache JMeter asks us to save the test plan in a disk file before actually starting the test. This is important if you want to run the test plan multiple times. You can opt for running it without saving too.
We have kept the setting of the thread group as single thread (one user only) and loop for 1 time (run only one time), hence we will get the result of one single transaction in the View Result Tree Listener.
Details of the above result are −
Green color against the name Visit Howcodex Home Page indicates success.
JMeter has stored all the headers and the responses sent by the web server and ready to show us the result in many ways.
The first tab is Sampler Results. It shows JMeter data as well as data returned by the web server.
The second tab is Request, which shows all the data sent to the web server as part of the request.
The last tab is Response data. In this tab, the listener shows the data received from server in text format.
This is just a simple test plan which executes only one request. But JMeter's real strength is in sending the same request, as if many users are sending it. To test the web servers with multiple users, we need to change the Thread Group (Users) settings.
In this chapter, we will see how to create a simple test plan to test the database server. For our test purpose we use the MYSQL database server. You can use any other database for testing. For installation and table creation in MYSQL please refer MYSQL Tutorial.
Once MYSQL is installed, follow the steps below to setup the database −
Create a database with name "tutorial".
Create a table tutorials_tbl.
Insert records into tutorials_tbl as shown below −
mysql> use TUTORIALS;
Database changed
mysql> INSERT INTO tutorials_tbl
->(tutorial_title, tutorial_author, submission_date)
->VALUES
->("Learn PHP", "John Poul", NOW());
Query OK, 1 row affected (0.01 sec)
mysql> INSERT INTO tutorials_tbl
->(tutorial_title, tutorial_author, submission_date)
->VALUES
->("Learn MySQL", "Abdul S", NOW());
Query OK, 1 row affected (0.01 sec)
mysql> INSERT INTO tutorials_tbl
->(tutorial_title, tutorial_author, submission_date)
->VALUES
->("JAVA Tutorial", "Sanjay", '2007-05-06');
Query OK, 1 row affected (0.01 sec)
mysql>
Copy the appropriate JDBC driver to /home/manisha/apache-jmeter-2.9/lib.
Let us start the JMeter from /home/manisha/apache-jmeter-2.9/bin/jmeter.sh.
To create a Thread group,
Right-click on Test Plan.
Select Add → Threads (Users) → Thread Group.
Thus, thread group gets added under the Test Plan node.
Rename this Thread Group as JDBC Users.
We will not change the default properties of the Thread Group.
Now that we defined our users, it is time to define the tasks that they will be performing. In this section, specify the JDBC requests to perform.
Right-click on the JDBC Users element.
Select Add → Config Element → JDBC Connection Configuration.
Set up the following fields (we are using MySQL database called tutorial) −
Variable name bound to pool. This needs to identify the configuration uniquely. It is used by the JDBC Sampler to identify the configuration to be used. We have named it as test.
Database URL − jdbc:mysql://localhost:3306/tutorial.
JDBC Driver class: com.mysql.jdbc.Driver.
Username: root.
Password: password for root.
The other fields on the screen are left as defaults as shown below −
Now add a JDBC Request which refers to the JDBC Configuration pool defined above. Select JDBC Users element.
Click your right mouse button to get the Add menu
Select Add → Sampler → JDBC Request.
Select this new element to view its Control Panel.
Edit the properties as shown below −
Variable name bound to pool. This needs to uniquely identify the configuration. It is used by the JDBC Sampler to identify the configuration to be used. Named it as test.
Name − Learn.
Enter the Pool Name − test (same as in the configuration element).
Query Type − Select statement.
Enter the SQL Query String field.
Now add the Listener element. This element is responsible for storing all of the results of your JDBC requests in a file and presenting a visual model of the data.
Select the JDBC Users element
Add a View Results Tree listener (Add → Listener → View Results Tree).
Now save the above test plan as db_test.jmx. Execute this test plan using Run → Start option.
In the last image, you can see that two records are selected.
In this chapter, we will see how to test a FTP site using JMeter. Let us create a Test Plan to test the FTP site.
Open the JMeter window by clicking /home/manisha/apache-jmeter-2.9/bin/jmeter.sh
Click on the Test Plan node.
Rename this Test Plan node as TestFTPSite.
Add one Thread Group, which is placeholder for all other elements like Samplers, Controllers, and Listeners.
Right click on TestFTPSite (our Test Plan)
Select Add → Threads(Users) → Thread Group. Thread Group will get added under the Test Plan (TestFTPSite) node.
Modify the default properties of the Thread Group to suit our testing as follows −
Name − FTPusers
Number of Threads (Users) − 4
Ramp-Up Period − leave the the default value of 0 seconds.
Loop Count − 1
Now that we have defined our users, it is time to define the tasks that they will be performing. Add FTP Request elements. We add two FTP request elements, one which retrieves a file and the other which puts a file on the ftp site.
Select the FTP users element.
Right-click the mouse button to get the Add menu
Select Add → Sampler → FTP Request.
Select the FTP Request element in the tree.
Edit the following properties as shown below −
The following details are entered in this element −
Name − FTP Request Get
Server Name or IP − 184.168.74.29
Remote File − /home/manisha/sample_ftp.txt
Local File − sample_ftp.txt
Select get(RETR)
Username − manisha
Password − manisha123
Now add another FTP request as above and edit the properties as shown in the following screenshot −
The following details are entered in this element −
Name − FTP Request Put
Server Name or IP − 184.168.74.29
Remote File − /home/manisha/examplefile.txt
Local File − /home/manisha/work/examplefile.txt
Select put(STOR)
Username − manisha
Password − manisha123
The final element you need to add to your Test Plan is a Listener. This element is responsible for storing all of the results of your FTP requests in a file and presenting a visual model of the data.
Select the FTP users element.
Add a View Results Tree listener by selecting Add > Listener > View Results Tree.
Now save the above test plan as ftpsite_test.jmx. Execute this test plan using Run → Start option.
The following output can be seen in the listener.
You can see that four requests are made for each FTP request and the test is successful. The retrieved file for GET request is stored in the /bin folder. In our case, it is /home/manisha/apache-jmeter-2.9/bin/. For PUT request, the file is uploaded at the path /home/manisha/.
In this chapter, we will learn how to create a Test Plan to test a WebService. For our test purpose, we have created a simple webservice project and deployed it on the Tomcat server locally.
To create a webservice project, we have used Eclipse IDE. First write the Service Endpoint Interface HelloWorld under the package com.howcodex.ws. The contents of the HelloWorld.java are as follows −
package com.howcodex.ws;
import javax.jws.WebMethod;
import javax.jws.WebService;
import javax.jws.soap.SOAPBinding;
import javax.jws.soap.SOAPBinding.Style;
//Service Endpoint Interface
@WebService
@SOAPBinding(style = Style.RPC)
public interface HelloWorld {
@WebMethod String getHelloWorldMessage(String string);
}
This service has a method getHelloWorldMessage which takes a String parameter.
Next, create the implementation class HelloWorldImpl.java under the package com.howcodex.ws.
package com.howcodex.ws;
import javax.jws.WebService;
@WebService(endpointInterface="com.howcodex.ws.HelloWorld")
public class HelloWorldImpl implements HelloWorld {
@Override
public String getHelloWorldMessage(String myName) {
return("Hello "+myName+" to JAX WS world");
}
}
Let us now publish this web service locally by creating the Endpoint publisher and expose the service on the server.
The publish method takes two parameters −
Endpoint URL String.
Implementor object, in this case the HelloWorld implementation class, which is exposed as a Web Service at the endpoint identified by the URL mentioned in the parameter above.
The contents of HelloWorldPublisher.java are as follows −
package com.howcodex.endpoint;
import javax.xml.ws.Endpoint;
import com.howcodex.ws.HelloWorldImpl;
public class HelloWorldPublisher {
public static void main(String[] args) {
Endpoint.publish("http://localhost:9000/ws/hello", new HelloWorldImpl());
}
}
Modify the web.xml contents as shown below −
<?xml version = "1.0" encoding = "UTF-8"?>
<!DOCTYPE web-app PUBLIC "-//Sun Microsystems,
Inc.//DTD Web Application 2.3//EN" "http://java.sun.com/j2ee/dtds/web-app_2_3.dtd">
<web-app>
<listener>
<listener-class>
com.sun.xml.ws.transport.http.servlet.WSServletContextListener
</listener-class>
</listener>
<servlet>
<servlet-name>hello</servlet-name>
<servlet-class>com.sun.xml.ws.transport.http.servlet.WSServlet</servlet-class>
<load-on-startup>1</load-on-startup>
</servlet>
<servlet-mapping>
<servlet-name>hello</servlet-name>
<url-pattern>/hello</url-pattern>
</servlet-mapping>
<session-config>
<session-timeout>120</session-timeout>
</session-config>
</web-app>
To deploy this application as a webservice, we would need another configuration file sun-jaxws.xml. The contents of this file are as follows −
<?xml version = "1.0" encoding = "UTF-8"?>
<endpoints
xmlns = "http://java.sun.com/xml/ns/jax-ws/ri/runtime"
version = "2.0">
<endpoint name = "HelloWorld"
implementation = "com.howcodex.ws.HelloWorldImpl"
url-pattern = "/hello"/>
</endpoints>
Now that all the files are ready, the directory structure would look as shown in the following screenshot −
Now create a WAR file of this application.
Choose the project → right click → Export → WAR file.
Save this as hello.war file under the webapps folder of Tomcat server.
Now start the Tomcat server.
Once the server is started, you should be able to access the webservice with the URL − http://localhost:8080/hello/hello
Now let us create a test plan to test the above webservice.
Open the JMeter window by clicking /home/manisha/apache-jmeter2.9/bin/jmeter.sh.
Click the Test Plan node.
Rename this Test Plan node as WebserviceTest.
Add one Thread Group, which is placeholder for all other elements like Samplers, Controllers, and Listeners.
Right click on WebserviceTest (our Test Plan) → Add → Threads (Users) → Thread Group. Thread Group will get added under the Test Plan (WebserviceTest) node.
Next, let us modify the default properties of the Thread Group to suit our testing. Following properties are changed −
Name − webservice user
Number of Threads (Users) − 2
Ramp-Up Period − leave the the default value of 0 seconds.
Loop Count − 2
Now that we have defined the users, it is time to define the tasks that they will be performing.
We will add SOAP/XML-RPC Request element −
Right-click mouse button to get the Add menu.
Select Add → Sampler → SOAP/XML-RPC Request.
Select the SOAP/XML-RPC Request element in the tree
Edit the following properties as in the image below −
The following details are entered in this element −
Name − SOAP/XML-RPC Request
URL − http://localhost:8080/hello/hello?wsdl
Soap/XML-RPC Data − Enter the below contents
<soapenv:Envelope xmlns:soapenv = "http://schemas.xmlsoap.org/soap/envelope/"
xmlns:web = "http://ws.howcodex.com/">
<soapenv:Header/>
<soapenv:Body>
<web:getHelloWorldMessage>
<arg0>Manisha</arg0>
</web:getHelloWorldMessage>
</soapenv:Body>
</soapenv:Envelope>
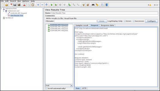
The final element you need to add to your Test Plan is a Listener. This element is responsible for storing all of the results of your HTTP requests in a file and presenting a visual model of the data.
Select the webservice user element.
Add a View Results Tree listener by selecting Add → Listener → View Results Tree.
Now save the above test plan as test_webservice.jmx. Execute this test plan using Run → Start option.
The following output can be seen in the listener.
In the last image, you can see the response message "Hello Manisha to JAX WS world".
In this chapter, we will learn how to write a simple test plan to test Java Messaging Service (JMS). JMS supports two types of messaging −
Point-to-Point messaging − Queue messaging is generally used for transactions where the sender expects a response. Messaging systems are quite different from normal HTTP requests. In HTTP, a single user sends a request and gets a response.
Topic messaging − Topic messages are commonly known as pub/sub messaging. Topic messaging is generally used in cases where a message is published by a producer and consumed by multiple subscribers.
Let us see a test example for each of these. The pre-requisites for testing JMS are −
We use Apache ActiveMQ in the example. There are various JMS servers like IBM WebSphere MQ (formerly MQSeries), Tibco, etc. Download it from the binaries from the Apache ActiveMQ website.
Unzip the archive, go to the decompressed directory, and run the following command from the command console to start the ActiveMQ server −
.\bin\activemq start
You can verify if the ActiveMQ server has started by visiting the admin interface at the following address http://localhost:8161/admin/. If it asks for authentication, then enter the userid and password as admin. The screen is similar as shown below −
Now copy the activemq-all-x.x.x.jar (XXX depending on the version) from the ActiveMQ unzipped directory to /home/manisha/apache-jmeter-2.9/lib.
With the above setup, let us build the test plan for −
In this chapter, we will discuss how to create a Test Plan using JMeter to monitor webservers. The uses of monitor tests are as follows −
Monitors are useful for a stress testing and system management.
Used with stress testing, the monitor provides additional information about server performance.
Monitors make it easier to see the relationship between server performance and response time on the client side.
As a system administration tool, the monitor provides an easy way to monitor multiple servers from one console.
We need Tomcat 5 or above for monitoring. For our test purpose, we will monitor Tomcat 7.0.42 server. You can test any servlet container that supports Java Management Extension (JMX). Let us write a test case to monitor the Tomcat server. Let us first set up our tomcat server.
We start with opening the Tomcat service status. To do this, edit the configuration file for users, <TOMCAT_HOME>/conf/tomcat-users.xml. This file contains a tomcat-users section (commented) as shown −
<tomcat-users> <!-- <role rolename = "tomcat"/> <role rolename = "role1"/> <user username = "tomcat" password = "tomcat" roles = "tomcat"/> <user username = "both" password = "tomcat" roles = "tomcat,role1"/> <user username = "role1" password = "tomcat" roles = "role1"/> --> </tomcat-users>
We need to change this section to add the admin roles, manager, manager-gui and assign the user "admin". The revised file is as follows −
<tomcat-users> <role rolename = "manager-gui"/> <role rolename = "manager-script"/> <role rolename = "manager-jmx"/> <role rolename = "manager-status"/> <user username = "admin" password = "admin" roles = "manager-gui,manager-script,manager-jmx,manager-status"/> </tomcat-users>
Now start the tomcat server <TOMCAT_HOME>/bin/startup.sh for Linux and <TOMCAT_HOME>/bin/startup.bat for windows. Once started, check that the Tomcat supervision works by entering the following link in your browser −
http://localhost:8080/manager/status?XML=true
An authentication window appears in the browser. Enter the tomcat login and password associated (in our case it is admin). Then, the browser shows the execution status of Tomcat as below −
From the above screenshot, we can note a few things −
In the URL, note that XML = true (note the case sensitivity) allows a clean display of the supervisory Tomcat necessary for the JMeter functioning.
Also note that there are default two connectors. The AJP connector used in general coupled with the mod_jk Apache HTTPD front module and the HTTP connector which is commonly used connector for direct access to Tomcat via port 8080.
Let us monitor the Tomcat server by writing a test plan −
Open the JMeter window by clicking /home/manisha/apache-jmeter2.9/bin/jmeter.sh.
Click the Test Plan node.
Add a thread group as explained in the next step.
Right-click on Test Plan → Add → Threads(Users) → Thread Group. Thread Group will get added under the Test Plan node.
Change the loop count to forever (or some large number) so that enough samples are generated.
Add HTTP Authorization Manager to the Thread Group element by selecting Add → Config element → HTTP Authorization Manager. This element manages authentication requested by the browser to see the Tomcat server status.
Select the HTTP Authorization Manager.
Edit the following details −
Username − admin (depending on the configuration in tomcat-users.xml file)
Password − admin (depending on the configuration in the tomcatusers.xml file)
The other fields are left empty.
Now that we have defined our users, it is time to define the tasks that they will be performing. We add HTTP Request element.
Right click the mouse button to get the Add menu.
Select Add → Sampler → HTTP Request.
Then, select the HTTP Request element in the tree.
Edit the following properties as in the image below −
The following details are entered in this element −
Name − Server Status
Server Name or IP − localhost
Port − 8080
Path − /manager/status
Parameters − Add a request parameter named "XML" in uppercase. Give it a value of "true" in lowercase.
Optional Tasks − Check "Use as Monitor" at the bottom of the sampler.
To request the status of the server periodically, add a Constant Timer which will allow a time interval between each request. Add a timer to this thread group by selecting Add → Timer → Constant Timer.
Enter 5000 milliseconds in the Thread Delay box. In general, using intervals shorter than 5 seconds may add stress to your server. Find out what is an acceptable interval before you deploy the monitor in your production environment.
The final element you need to add to your Test Plan is a Listener. We add two types of listeners. One that stores results in a file and second that shows the graphical view of the results.
Select the thread group element.
Add a Simple Data Writer listener Add → Listener → Simple Data Writer.
Specify a directory and filename of the output file (in our case, it is /home/manisha/work/sample.csv)
Let us add another listener by selecting the test plan element Add → Listener → Monitor Results.
Now save the above test plan as monitor_test.jmx. Execute this test plan using Run → Start option.
Results will be saved in /home/manisha/work/sample.csv file. You can also see a graphical result in the Monitor result listener as in the image below.
Note the graph has captions on both sides of the graph. On the left is percent and the right is dead/healthy. If the memory line spikes up and down rapidly, it could indicate memory thrashing. In those situations, it is a good idea to profile the application with Borland OptimizeIt or JProbe. What you want to see is a regular pattern for load, memory and threads. Any erratic behavior usually indicates poor performance or a bug of some sort.
Listeners provide access to the information JMeter gathers about the test cases while JMeter runs. The results or information gathered by listeners can be shown in the form of −
All listeners write the same raw data to the output file when one is specified.
The default items to be saved can be defined in one of the following two ways −
In the jmeter.properties (or user.properties) file. This file is present in the /bin folder of JMeter.To change the default format, find the following line in jmeter.properties −
jmeter.save.saveservice.output_format=
By using the Config popup as shown in the following screenshot −
JMeter creates results of a test run as JMeter Text Logs(JTL). These are normally called JTL files, as that is the default extension − but any extension can be used.
If multiple tests are run using the same output file name, then JMeter automatically appends new data at the end of the file.
The listener can record results to a file but not to the UI. It is meant to provide an efficient means of recording data by eliminating GUI overhead.
When running in −
GUI mode − use the listener Simple Data Writer
non-GUI mode − the -l flag can be used to create a data file.
Listeners can use a lot of memory if there are a lot of samples. To minimize the amount of memory needed, use the Simple Data Write with CSV format.
The CSV log format depends on which data items are selected in the configuration. Only the specified data items are recorded in the file. The order of appearance of columns is fixed, and is as follows −
| Field | Description | Value Example |
|---|---|---|
| timeStamp | in milliseconds since 1/1/1970 | 1354223881017 |
| elapsed | in milliseconds | 1858 |
| label | sampler label | HTTP Request |
| responseCode | e.g. 200, 404 | 200 |
| responseMessage | e.g. OK | OK |
| threadName | Thread Group 1-1 | |
| dataType | e.g. text | text |
| success | true or false | true |
| failureMessage | if any | |
| bytes | number of bytes in the sample | 34908 |
| grpThreads | number of active threads in this thread group | 1 |
| allThreads | total number of active threads in all groups | 1 |
| URL | http://howcodex.com | |
| Filename | if Save Response to File was used | |
| latency | time to first response | 132 |
| encoding | utf-8 | |
| SampleCount | number of samples (1, unless multiple samples are aggregated) | 1 |
| ErrorCount | number of errors (0 or 1, unless multiple samples are aggregated) | 0 |
| Hostname | where the sample was generated | LaptopManisha |
| IdleTime | number of milliseconds of 'Idle' time (normally 0) | |
| Variables | if specified |
The response data can be saved in the XML log file if required. However it does not allow to save large files and images. In such cases, use the Post-Processor Save_Responses_to_a_file. This generates a new file for each sample, and saves the file name with the sample. The file name can then be included in the sample log output. The data will be retrieved from the file if necessary when the sample log file is reloaded.
To view an existing results file, you can use the file "Browse..." button to select a file. If necessary, just create a dummy testplan with the appropriate Listener in it.
JMeter is capable of saving any listener as a PNG file. To do so,
Select the listener in the left panel by selecting Edit → Save As Image. A file dialog appears.
Enter the desired name.
Save the listener.
JMeter functions are special values that can populate fields of any Sampler or other element in a test tree.
A function call looks like this −
${__functionName(var1,var2,var3)}
_functionName matches the name of a function. For example ${__threadNum}.
If a function parameter contains a comma, then make sure you escape this with "\" as shown below −
${__time(EEE\, d MMM yyyy)}
Variables are referenced as −
${VARIABLE}
Following table lists a group of functions loosely grouped into types −
| Function Type | Name | Comment |
|---|---|---|
| Information | threadNum | Get thread number. |
| Information | samplerName | Get the sampler name (label). |
| Information | machineIP | Get the local machine IP address. |
| Information | machineName | Get the local machine name. |
| Information | time | Return current time in various formats. |
| Information | log | Log (or display) a message (and return the value). |
| Information | logn | Log (or display) a message (empty return value). |
| Input | StringFromFile | Read a line from a file. |
| Input | FileToString | Read an entire file. |
| Input | CSVRead | Read from CSV delimited file. |
| Input | XPath | Use an XPath expression to read from a file. |
| Calculation | counter | Generate an incrementing number. |
| Calculation | intSum | Add int numbers. |
| Calculation | longSum | Add long numbers. |
| Calculation | Random | Generate a random number. |
| Calculation | RandomString | Generate a random string. |
| Calculation | UUID | Generate a random type 4 UUID. |
| Scripting | BeanShell | Run a BeanShell script. |
| Scripting | javaScript | Process JavaScript (Mozilla Rhino). |
| Scripting | jexl, jexl2 | Evaluate a Commons Jexl expression. |
| Properties | property | Read a property. |
| Properties | P | Read a property (shorthand method). |
| Properties | setProperty | Set a JMeter property. |
| Variables | split | Split a string into variables. |
| Variables | V | Evaluate a variable name. |
| Variables | eval | Evaluate a variable expression. |
| Variables | evalVar | Evaluate an expression stored in a variable. |
| String | regexFunction | Parse previous response using a regular expression. |
| String | escapeOroRegexpChars | Quote meta chars used by ORO regular expression. |
| String | char | Generate Unicode char values from a list of numbers. |
| String | unescape | Process strings containing Java escapes (e.g. \n & \t). |
| String | unescapeHtml | Decode HTML-encoded strings. |
| String | escapeHtml | Encode strings using HTML encoding. |
| String | TestPlanName | Return name of current test plan. |
There are two kinds of functions −
User-defined static values (or variables)
Built-in functions
User-defined static values allow the user to define variables to be replaced with their static value when a test tree is compiled and submitted to be run.
The variables cannot be nested; i.e ${Var${N}} does not work.
The __V (variable) function (versions after 2.2) can be used to do this − ${__V(Var${N})}.
This type of replacement is possible without functions, but it is less convenient and less intuitive.
Functions and variables can be written into any field of any test component.
The following functions should work well in a test plan −
Functions which are used on the Test Plan have some restrictions. JMeter thread variables will have not been fully set up when the functions are processed, so variable names passed as parameters will not be set up and variable references will not work. Hence, split() and regex() and the variable evaluation functions will not work. The threadNum() function will not work and it does not make sense at test plan level.
Referencing a variable in a test element is done by bracketing the variable name with '${' and '}'.
Functions are referenced in the same manner, but by convention, the names of functions begin with "__" to avoid conflict with user value names.
Some functions take arguments to configure them, and these go in parentheses, comma-delimited. If the function takes no arguments, the parentheses can be omitted. For example −
${__BeanShell(vars.put("name"\,"value"))}
Alternatively, you can define your script as a variable, e.g. on the Test Plan −
SCRIPT vars.put("name","value")
The script can then be referenced as follows −
${__BeanShell(${SCRIPT})}
The Function Helper Dialog is available from JMeter's Options tab.
Using the Function Helper, you can select a function from the pull down, and assign values for its arguments. The left column in the table provides a brief description of the argument, and the right column is where you write the value for that argument. Different functions take different arguments.
Once you have done this, click the “Generate" button, and the appropriate string is generated, which you can copy-paste into the test plan wherever you need to.
Some variables are defined internally by JMeter. They are −
COOKIE_cookiename − contains the cookie value.
JMeterThread.last_sample_ok − whether or not the last sample was OK − true/false. Note − this is updated after PostProcessors and Assertions have been run.
START variables.
Some built-in properties are defined by JMeter. These are listed below. For convenience, the START properties are also copied to variables with the same names.
START.MS − JMeter start time in milliseconds.
START.YMD − JMeter start time as yyyyMMdd.
START.HMS − JMeter start time as HHmmss.
TESTSTART.MS − test start time in milliseconds.
Note that the START variables / properties represent JMeter startup time, not the test start time. They are mainly intended for use in file names etc.
Regular expressions are used to search and manipulate text, based on patterns. JMeter interprets forms of regular expressions or patterns being used throughout a JMeter test plan, by including the pattern matching software Apache Jakarta ORO.
With the use of regular expressions, we can certainly save a lot of time and achieve greater flexibility as we create or enhance a Test Plan. Regular expressions provide a simple method to get information from pages when it is impossible or very hard to predict an outcome.
A standard usage example of using expressions is to get a session ID from the server response. If the server returns a unique session key we can easily get it using expressions in our load script.
To use regular expressions in your test plan, you need to use the Regular Expression Extractor of JMeter. You can place regular expressions in any component in a Test Plan.
It is worth stressing the difference between contains and matches, as used on the Response Assertion test element −
contains means that the regular expression matched at least some part of the target, so 'alphabet' "contains" 'ph.b.' because the regular expression matches the substring 'phabe'.
matches means that the regular expression matched the whole target. Hence the 'alphabet' is "matched" by 'al.*t'.
Suppose you want to match the following portion of a web-page −
name = "file" value = "readme.txt"
And you want to extract readme.txt. A suitable regular expression would be −
name = "file" value = "(.+?)">
The special characters above are −
( and ) − these enclose the portion of the match string to be returned
. − match any character
+ − one or more times
? − stop when first match succeeds
Let us understand the use of Regular expressions in the Regular Expression Extractor—a Post-Processor Element by writing a test plan. This element extracts text from the current page using a Regular Expression to identify the text pattern that a desired element conforms with.
First we write an HTML page which a list of people and their email IDs. We deploy it to our tomcat server. The contents of html (index.html) are as follows −
<html>
<head>
</head>
<body>
<table style = "border: 1px solid #000000;">
<th style = "border: 1px solid #000000;">ID</th>
<th style = "border: 1px solid #000000;">name</th>
<th style = "border: 1px solid #000000;">Email</th>
<tr>
<td id = "ID" style = "border: 1px solid #000000;">3</td>
<td id = "Name" style = "border: 1px solid #000000;">Manisha</td>
<td id = "Email" style = "border: 1px solid #000000;">manisha@domain.com</td>
</tr>
<tr>
<td id = "ID" style = "border: 1px solid #000000;">4</td>
<td id = "Name" style = "border: 1px solid #000000;">joe</td>
<td id = "Email" style = "border: 1px solid #000000;">joe@domain.com</td>
</tr>
</table>
</body>
</html>
On deploying it on the tomcat server, this page would look like as shown in the following screenshot −
In our test plan, we will select the person in the first row of the person table seen in the person list page above. To capture the ID of this person, let us first determine the pattern where we will find the person in the second row.
As can be seen in the following snapshot, the ID of the second person is surrounded by <td id = "ID"> and </td >, and it is the second row of data having this pattern. We can use this to match the exact pattern that we want to extract information from. As we want to extract two pieces of information from this page, the person ID and the person name, the fields are defined as follows −
Start JMeter, add a Thread group Test Plan → Add→ Threads(Users)→ Thread Group.
Next add a sampler HTTP Request, select the test plan, right click Add → Sampler → HTTP Request and enter the details as shown below −
Name − Manage
Server Name or IP − localhost
Port Number − 8080
Protocol − We will keep this blank, which means we want HTTP as the protocol.
Path − jmeter/index.html
Next, add a Regular Expression Extractor. Select the HTTP Request Sampler (Manage), right click Add → Post Processor → Regular Expression Extractor.
The following table provides a description of the fields used in the above screenshot −
| Sr.No | Field & Description |
|---|---|
| 1 | Reference Name The name of the variable in which the extracted test will be stored (refname). |
| 2 | Regular Expression The pattern against which the text to be extracted will be matched. The text groups that will extracted are enclosed by the characters '(' and ')'. We use '.+?' to indicate a single instance of the text enclosed by the <td..>..</td> tags. In our example the expression is − <td id = "ID">(+?)</td>\s*<td id = "Name">(+?)</td>\s* |
| 3 | Template Each group of extracted text placed as a member of the variable Person, following the order of each group of pattern enclosed by '(' and ')'. Each group is stored as refname_g#, where refname is the string you entered as the reference name, and # is the group number. $1$ to refers to group 1, $2$ to refers to group 2, etc. $0$ refers to whatever the entire expression matches. In this example, the ID we extract is maintained in Person_g1, while the Name value is stored in Person_g2. |
| 4 | Match No. Since we plan to extract only the second occurrence of this pattern, matching the second volunteer, we use value 2. Value 0 would make a random matching, while a negative value needs to be used with the ForEach Controller. |
| 5 | Default If the item is not found, this will be the default value. This is an optional field. You may leave it blank. |
Add a listener to capture the result of this Test Plan. Right-click the Thread Group and select Add → Listener → View Results Tree option to add the listener.
Save the test plan as reg_express_test.jmx and run the test. The output would be a success as shown in the following screenshot −
JMeter has some limitations especially when it is run in a distributed environment. Following these guidelines will assist in creating a real and continuous load −
Use multiple instances of JMeter in case, the number of threads are more.
Check the Scoping Rules and design accordingly.
Use naming conventions always for all elements.
Check the default browser Connectivity settings, before executing scripts.
Add Listeners appropriately.
Here are some suggestion to reduce resource requirements −
Use non-GUI mode: jmeter -n -t test.jmx -l test.jtl.
Use as few Listeners as possible; if using the -l flag as above, they can all be deleted or disabled.
Disable the “View Result Tree” listener as it consumes a lot of memory and can result in the console freezing or JMeter running out of memory. It is, however, safe to use the “View Result Tree” listener with only “Errors” checked.
Rather than using lots of similar samplers, use the same sampler in a loop, and use variables (CSV Data Set) to vary the sample. Or perhaps use the Access Log Sampler.
Do not use functional mode.
Use CSV output rather than XML.
Only save the data that you need.
Use as few Assertions as possible.
Disable all JMeter graphs as they consume a lot of memory. You can view all of the real time graphs using the JTLs tab in your web interface.
Do not forget to erase the local path from CSV Data Set Config if used.
Clean the Files tab prior to every test run.